ComfyUI beginner friendly Text-to-Image-SD1.5+SDXL1.0 Workflow (With LORAs) by SarcasticTOFU
세부 정보
파일 다운로드
모델 설명
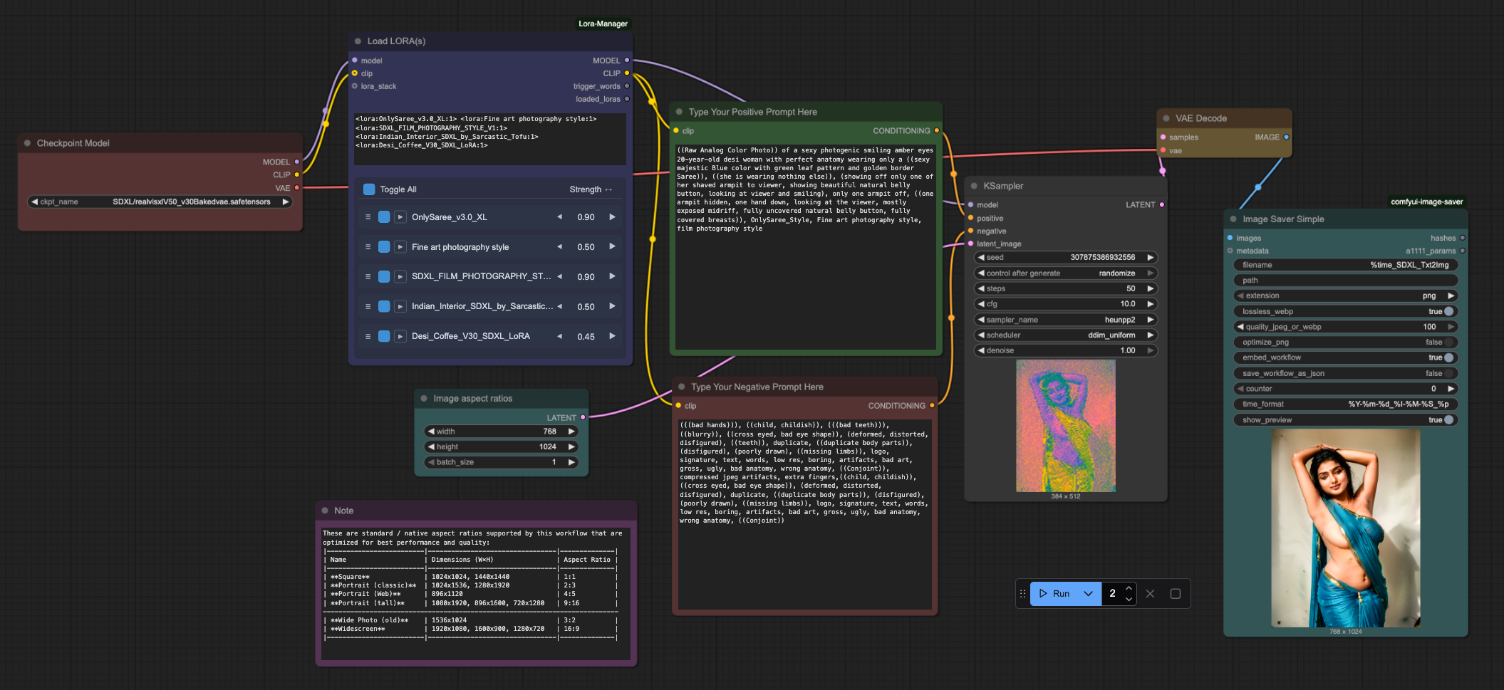
이것은 단일 SDXL 1.0 모델과 여러 LORA를 사용하는 매우 간단하고 ComfyUI 초보자 친화적인 텍스트-이미지 워크플로우입니다(이 워크플로우는 ComfyUI의 LORA Manager 플러그인을 필요로 합니다. 체크포인트, LORA 및 기타 리소스를 쉽게 다운로드하고 관리하는 데 도움이 되므로 ComfyUI 관리자 및 LORA Manager 플러그인을 모두 설치하는 것이 좋습니다. 이 두 가지는 이 워크플로우에만 유용한 것이 아니라 다른 모든 경우에도 큰 도움이 됩니다).
사용 방법:
#1. 먼저 원하는 SDXL 1.0 모델을 선택한 후 로드하세요.
#2. LORA 관리자에서 하나 이상의 일치하는 LORA를 로드하여 시작하세요.
#3. 다음으로 프롬프트(긍정적 및 부정적)를 입력하세요.
#4. 이미지 치수와 생성할 이미지 수(배치 수)를 선택하세요.
#5. 이미지 샘플링 방법, CFG, 스텝 등의 설정을 선택하세요.
#6. 마지막으로 실행 버튼을 눌러 생성하세요. 끝입니다.
*** LORA 노드를 올바르게 비활성화하고 이를 우회하는 방법을 알고 있다면 이 워크플로우도 작동합니다.
버전 1.1 업데이트 노트
작은 수정을 몇 가지 적용했습니다.
완전한 초보자도 쉽게 따라할 수 있도록 워크플로우의 시각적 구성을 개선했습니다.
이전 이미지 저장 방식을 'Image Saver Simple'로 교체하여 타임스탬프를 사용하여 출력을 저장합니다.
이 버전에서는 모델 다운로드 스크립트를 제거하고, 이 워크플로우뿐만 아니라 다른 워크플로우에 필요한 모든 모델 다운로드 링크를 담은 .txt 파일을 추가했습니다.
SD 1.5 언급은 제거되었지만, 이전 버전과 마찬가지로 SD 1.5도 여전히 지원합니다.



