ModelMerger for ComfyUI (Chroma/Flux.1/SDXL/SD1.5/Qwen-image)
详情
下载文件
模型描述
Qwen ver.2
Qwen-image 版本的合并器被设计为尽可能轻量,因为原始模型体积庞大,但在前一版本中,加载过程极其沉重,必须通过ckpt加载器将三个巨大的ckpt文件载入工作流。Ver.2 已对此进行了大幅改进。此次我还准备了完整版。
输入时,仅将基础模型作为模型载入工作流;用于合并的模型信息仅接收文件路径,内部仅访问必要的部分。合并后的模型以BF16格式保存在VRAM中,因此无法避免占用大量显存。因此,我在采样器前加入了FP8转换节点。即使包含FP8转换,预览速度也应当更快。请参考上传图片中的工作流。在我的环境中,若保持BF16,VRAM占用约为48GB;转换为FP8后,降至约21GB。若放弃实时预览,则合并本身几乎不占用太多VRAM,此时消耗约为10GB,其中大部分是用于合并后预览的文本编码器。
除非VRAM空间充足,否则请勿使用可选的预加载设置。我的环境(32GB)不足以支持。此外,在ADA生成中,FP16和BF16的速度更快,因此尝试使用它们可能是不错的选择。通常情况下,您无需过于担心。
为连接路径,请使用同时安装的CheckpointPathPicker。
请注意,工作流已压缩以适应单屏截图,因此请勿将其作为参考模板。
Qwen-image 合并器
这是 Qwen-image 版本。
目前我仅上传了简化版。
是否有完整版的需求?
自从HiDream以来,我一直受制于模型体积过大。我曾询问ChatGPT是否可以分段下载模型,对方表示可行,于是我以此为原型开发了分段版本。该版本仍需约10GB VRAM,同时也会占用大量主内存,请注意。
支持FP8,但不支持GGUF。
FluxMerger 分块版(适用于低VRAM)
此版本使用更少的VRAM,但会占用更多主内存。在使用完整尺寸T5时,合并过程中的VRAM使用量约为11GB。然而,当传递至工作流中的KS采样器时,会以BF16大小(约27GB)消耗VRAM。为检查结果,建议在采样器前立即保存模型并重启ComfyUI,重启可通过ComfyUI Manager执行。
为降低内存消耗,各层进一步划分成块进行处理,但这并不会提升效果,反而可能略有负面影响。
注意:此版本以更多主内存换取更少VRAM,导致合并速度变慢。仅当标准版本无法满足您的VRAM需求时,请使用此版本。
SD15 FineMerger
这是专为SD1.5设计的ComfyUI模型合并节点,基于SDXL的经验进行了简化。
功能上与之前模型几乎一致:可为每一层指定权重,支持加权合并、AddDifference 和 TrainDifference 合并方式,并新增以下功能:
- 可为整个模型的attn1和attn2应用全局缩放因子。
- 可同时调整IN和OUT层的缩放因子(据我理解,MID即IN12)。
我个人认为这些功能非常实用。若仅想增强OUT的attn1,请采用多阶段方法。
示例工作流使用了五个模型和三个块合并器。在使用最占内存的TrainDiff时,分四批显示稍大图像,最大VRAM占用为17GB。即使清除模型和节点缓存后,仍占用6GB,实际使用量约为11GB。
我仅为了测试其运行而搭建了此工作流,但如今再看,它显得有些奇怪……此模型比其他示例更有意义,最初是尝试将NAI2的元素加入Beyond(该模型在NAI2发布前就已创建),随后混合了SimpleRetro底层的负向TrainDiff,目的是增强Astaroth的写实表现力。所用数值极其极端,但实际使用中,更温和的数值更安全。
SDXL FineMerger
这是SDXL 1.0版本的模型合并器。
实际上,我很少使用SDXL,因此对关键点并不了解。模型结构也极为极端,各层粒度差异巨大,我曾疑惑人们是如何控制它的。这次稍作尝试后,我发现原本在SD1.5中需三个层处理的内容,现在仅需一层即可完成,明显感受到性能提升。
SDXL同样可使用SuperMerger,ComfyUI已内置SDXL块合并节点,参数数量也未大到必须提供简化版。因此,本次我反其道而行,尝试提供更精细的控制功能。
以下是主要滑块的配置:
time_embed., label_emb.
input_blocks.0.(128)
input_blocks.1.(128)
input_blocks.2.(128)
input_blocks.3.(128)
input_blocks.4.(64)
input_blocks.4.B0.(64)
input_blocks.4.B1.(64)
input_blocks.5.(64)
input_blocks.5.B0.(64)
input_blocks.5.B1.(64)
input_blocks.6.(64)
input_blocks.7.(32)
input_blocks.7.B0-2.(32)
input_blocks.7.B3-5.(32)
input_blocks.7.B6-9.(32)
input_blocks.8.(32)
input_blocks.8.B0-2.(32)
input_blocks.8.B3-5.(32)
input_blocks.8.B6-9.(32)
middle_block.0.(32)
middle_block.1.(32)
middle_block.1.B0-2.(32)
middle_block.1.B3-5.(32)
middle_block.1.B6-9.(32)
middle_block.2.(32)
middle_block.2.B0-2.(32)
middle_block.2.B3-5.(32)
middle_block.2.B6-9.(32)
output_blocks.0.(32)
output_blocks.0.B0-2.(32)
output_blocks.0.B3-5.(32)
output_blocks.0.B6-9.(32)
output_blocks.1.(32)
output_blocks.1.B0-2.(32)
output_blocks.1.B3-5.(32)
output_blocks.1.B6-9.(32)
output_blocks.2.(32)
output_blocks.2.B0-2.(32)
output_blocks.2.B3-5.(32)
output_blocks.2.B6-9.(32)
output_blocks.3.(64)
output_blocks.3.B0.(64)
output_blocks.3.B1.(64)
output_blocks.4.(64)
output_blocks.4.B0.(64)
output_blocks.4.B1.(64)
output_blocks.5.(64)
output_blocks.5.B0.(64)
output_blocks.5.B1.(64)
output_blocks.6.(128)
output_blocks.7.(128)
output_blocks.8.(128)
out, sampling_sigma, noise_augmentor.
那些不值得调整的设置已合并分组。您可为每层内的子块分别指定权重,这些设置可独立使用,仅此一项便已比以往合并器提供更精准的控制。括号中的数字代表该层在Unet中处理的图像尺寸。我个人添加它,是因为我认为了解这一点有助于您推导其余部分。
然而,由于细节层级降低了一级,若不补充Transformer层,其精细度将仅比SD1.5更粗糙。在此,10阶段的视觉Transformer被划分为三个阶段,允许您指定权重。
此外,还可连接第二个滑块。第二个滑块专门用于某一层Transformer,允许您指定attn1、attn2和ff/norm的比例。其应用值会乘以第一个滑块的值。通过这些获得的alpha值,可采用三种模式合并:加权(标准合并)、AddDifference 和 TrainDifference。alpha值处理方式和合并模式基于SuperMerger(alpha值与ComfyUI相反,0和1互换)。
无需使用控制器节点即可合并,控制器节点滑块的默认值为1(即无操作),只需调整您想修改的设置即可。
input_blocks.4.attn1
input_blocks.4.attn2
input_blocks.4.ffnorm
input_blocks.5.attn1
input_blocks.5.attn2
input_blocks.5.ffnorm
input_blocks.7.attn1
input_blocks.7.attn2
input_blocks.7.ffnorm
input_blocks.8.attn1
input_blocks.8.attn2
input_blocks.8.ffnorm
middle_block.1.attn1
middle_block.1.attn2
middle_block.1.ffnorm
middle_block.2.attn1
middle_block.2.attn2
middle_block.2.ffnorm
output_blocks.0.attn1
output_blocks.0.attn2
output_blocks.0.ffnorm
output_blocks.1.attn1
output_blocks.1.attn2
output_blocks.1.ffnorm
output_blocks.2.attn1
output_blocks.2.attn2
output_blocks.2.ffnorm
output_blocks.3.attn1
output_blocks.3.attn2
output_blocks.3.ffnorm
output_blocks.4.attn1
output_blocks.4.attn2
output_blocks.4.ffnorm
output_blocks.5.attn1
output_blocks.5.attn2
output_blocks.5.ffnorm
完成此版本后,我怀疑是否过于细致。我创建它是为了测试滑块联动机制,若您对ComfyUI的合并节点不满意,欢迎尝试使用。
HiDream DeltaLoRA 工具
HiDream 模型体积过大,无法在ComfyUI中创建合并工具。
因此,我开发了一款从两个模型生成差分LoRA的工具。此工具内存需求较低。但即便仅从1615层中使用DoubleBlocks和SingleBlock,若对全部层求差,LoRA体积仍会极其庞大,因此请仅提取极少数层。本工具的MODEL输出已包含差分信息,保存后即可获得类似部分合并的模型。如需更精细调整,请将其作为LoRA使用并设置强度。
注意:此工具仅支持CUDA。输入文件可为FP8(如e4m3en等),但内部将转换为BF16处理。若您的GPU不支持BF16,则会自动转为FP32。
*若需连续执行流程,请在ComfyUI Manager中按下“释放模型与节点缓存”按钮。
Flux.1 合并器
此前我发布 SimpleFluxMerger 时,仅使用Schnell,不确定其是否与dev版本完全兼容。此后,ComfyUI的内存行为变得不稳定,即便我拥有16GB显卡,生成图像也变得困难。
这一问题延续至今。过去无需深思熟虑即可流畅运行,如今即便精心优化,运行速度仍极慢。您至少需要一块支持Flux.1的GPU和64GB主内存。
合并过程中约消耗30GB VRAM。设计目标兼容RTX 5090,但仍需如此高显存(我也创建了一个几乎不占用VRAM的慢速版本,但速度极慢)。我认为在多数环境中,30GB共享GPU显存即可运行。
与Chroma版本类似,也有完整版和简化版,每版含三个具有不同初始值的节点。
需注意的要点与Chroma版本基本相同。
部分截图使用了SamplerCustomAdvanced,但其占用内存较高,合并时建议使用KSampler更安全。
*TrainDifference行为示例
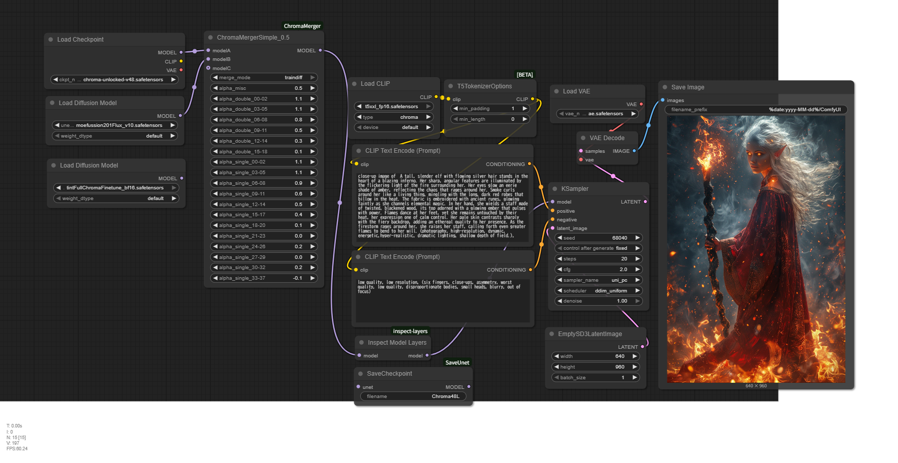
ChromaMerger
由于Chroma相关工具稀少,我为此开发了ComfyUI的合并节点。
支持所有Chroma层的块合并。滑块范围为-1至2,并具备AddDifference和TrainDifference等效模式。
仅支持CUDA。请保持ComfyUI为最新版本。
*简化版
每种版本均提供标准版(66个滑块)和简化版(19个滑块),仅初始滑块值不同,功能一致。手动调整多个滑块繁琐,若需一次性更改,只需加载具有新初始值的版本即可。
另附额外工具:一个将模型配置输出至控制台的工具,以及一个将模型的Unet部分保存为Checkpoint(可被Checkpoint Loader读取)的工具。非必需,但非常有用。
注意:
滑块值基于SuperMerger等设定:α=1 表示将Model B设为100%,这与ComfyUI相反。
不支持GGUF(可能也不支持NF4?)。由于延迟加载,模型加载后无法正确访问文件本身,导致信息无法获取。请提前将其扩展为标准safetensors格式(参见:https://github.com/purinnohito/gguf_to_safetensors)。
作为Chroma发布的模型包含多种不同张量形状的混合。我本欲实现自动调整,但消耗过多内存并引发合并问题,最终放弃。我也上传了一个用于检查张量形状的工具。
该模型会消耗大量主内存和显存。虽然设计上应比Flux.1更紧凑,但Flux.1由于所有内部处理均在BF16下进行,内存占用更低。ChromaMerger虽使用BF16以减少内存消耗,但其显存需求却高于Flux.1,可能是因为采样器及其他程序中存在FP32扩展。内存泄漏警告属于正常现象。总计约占用45GB共享内存,请提前确认可用容量。
指定为模型B的模型会被加载至显存(模型A和C位于主内存)。请检查GPU显存容量及经过BF16转换的模型大小(通常约为11GB)。
从第二次开始,内存消耗会进一步增加。这似乎是ComfyUI的正常行为,但请注意,之前使用的模型会保留在显存中,尤其会显著减慢采样器速度。通常建议重启ComfyUI以提升效率。若使用ComfyUI Manager,请在继续操作前务必点击“释放模型和节点缓存”按钮。
开发环境为64GB主内存 + 32GB显存。在低内存GPU上运行无法保证稳定性。代码主要由ChatGPT 4.1生成。如遇任何问题,请将代码提交至ChatGPT寻求帮助。
与Flux.1相比,本模型出现了多种新问题。因此,尽管使用环境受限、可用性不高,但现已能够实现基本处理。
请注意,若在Flux.1上使用LoRA,该平台的许可协议可能仍然适用。

