ComfyUI beginner friendly Image-to-Video WAN 2.1 GGUF Workflow (With LORAs) by SarcasticTOFU
세부 정보
파일 다운로드
모델 설명
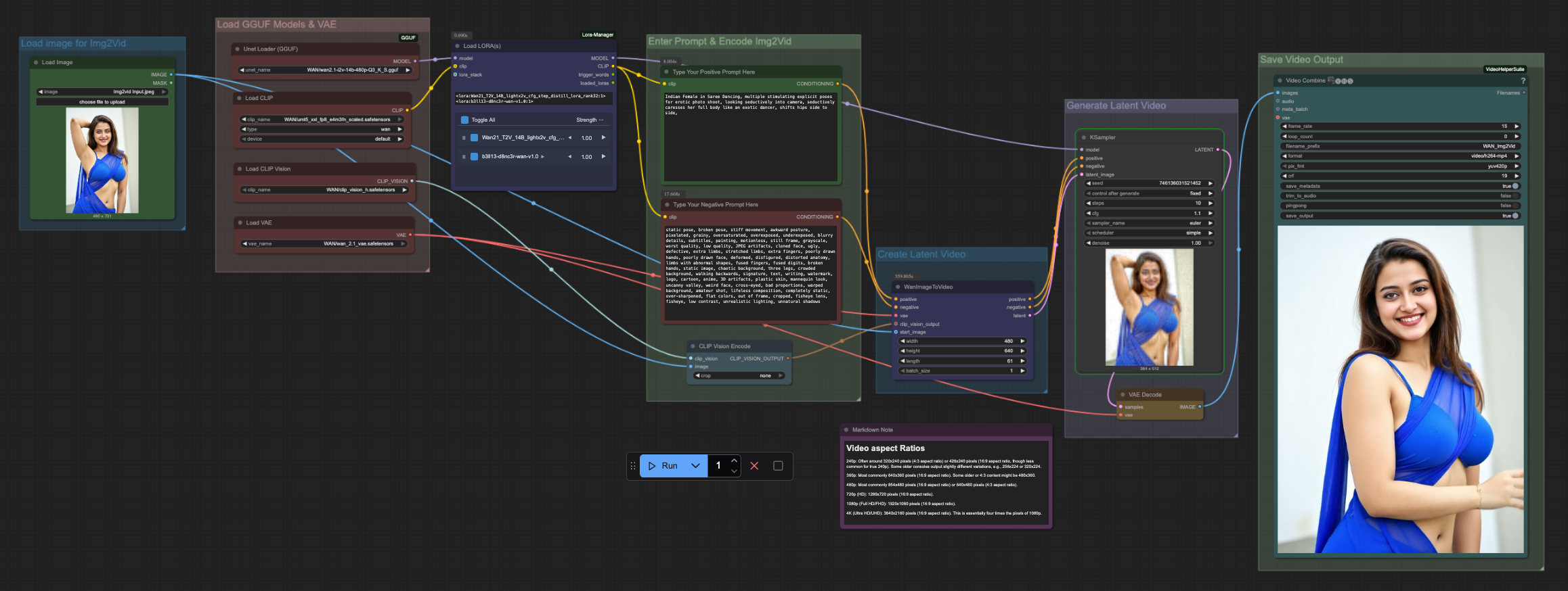
이것은 단일 입력 이미지와 여러 LORA를 사용하는 단일 WAN 2.1 GGUF 모델에 작동하는 매우 간단하고 ComfyUI 초보자 친화적인 이미지-비디오 워크플로우입니다. (이 워크플로우는 ComfyUI의 LORA Manager 플러그인이 필요합니다. 체크포인트, LORA 및 기타 리소스를 쉽게 다운로드하고 관리하기 위해 ComfyUI 관리자와 LORA Manager 플러그인을 모두 설치하는 것이 좋습니다. 이 두 플러그인은 이 워크플로우에만 유용한 것이 아니라 다른 모든 경우에도 크게 도움이 됩니다.) 필요한 WAN 2.1 파일을 다운로드하려면 Hugging Face 계정이 필요합니다(자세한 내용은 아래에 기재되어 있습니다). ComfyUI 관리자를 사용하여 ComfyUI에 GGUF 애드온을 설치하고, 올바른 파일을 올바른 위치에 배치해야 합니다. 또한 SD 1.5 + SDXL 1.0, HiDream 및 Flux를 위한 저의 다른 워크플로우도 확인해 보세요.
사용 방법 -
#1. 먼저 이미지-비디오 생성을 위한 입력 이미지를 선택합니다. 그런 다음
#2. 원하는 WAN 2.1 GGUF 모델을 먼저 선택한 후
#3. LORA Manager에서 하나 이상의 일치하는 LORA를 로드합니다.
#4. 다음으로 긍정적 및 부정적 프롬프트를 입력합니다.
#5. 원하는 비디오 개수를 선택합니다(“실행” 버튼 옆의 숫자를 변경하세요).
#6. 비디오 해상도, CFG, 스텝 등 설정을 선택합니다.
#7. 마지막으로 실행 버튼을 눌러 생성합니다. 끝입니다.
*** LORA 노드를 올바르게 비활성화하고 우회하는 방법을 알고 있다면 이 워크플로우도 작동합니다. 일부 수정을 가하면 WAN 2.2 5b 및 WAN 2.2 (High+Low Noise) GGUF 모델에도 적용됩니다.
즐겁게 사용하세요!
### 이 워크플로우를 사용하려면 Hugging Face에 로그인하여 해당 사이트에서 필요한 파일을 다운로드해야 합니다(또한 압축 파일 내에 워크플로우 파일과 함께 텍스트 파일을 포함했으며, 여기서 더 많은 필수 다운로드 링크를 확인할 수 있습니다) -
## WAN 2.1 모델
=========================================================================================================================================================
### WAN 2.1 체크포인트 다운로드 링크
https://huggingface.co/city96/Wan2.1-T2V-14B-gguf/resolve/main/wan2.1-t2v-14b-Q3_K_S.gguf
https://huggingface.co/city96/Wan2.1-I2V-14B-480P-gguf/resolve/main/wan2.1-i2v-14b-480p-Q3_K_S.gguf
https://huggingface.co/city96/Wan2.1-I2V-14B-720P-gguf/resolve/main/wan2.1-i2v-14b-720p-Q3_K_S.gguf
https://huggingface.co/QuantStack/Wan2.1_14B_VACE-GGUF/resolve/main/Wan2.1_14B_VACE-Q3_K_S.gguf
### WAN 2.1 인코더 다운로드 링크
https://huggingface.co/calcuis/wan-gguf/resolve/main/clip_vision_h_fp8_e4m3fn.safetensors
https://huggingface.co/city96/umt5-xxl-encoder-gguf/resolve/main/umt5-xxl-encoder-Q3_K_S.gguf
### WAN 2.1 VAE 다운로드 링크
### WAN 2.1 LORA 다운로드 링크
===========================================================================================================================================================
### 이 워크플로우는 다음 CivitAI의 WAN 2.1 LORA도 사용합니다 -
Self-Forcing / CausVid / Accvid Lora, Kijai가 제작한 Wan2.1용 대폭적인 속도 향상
/model/1585622?modelVersionId=1909719
Exotic Dancer (Hunyuan 및 Wan2.1용 또 다른 섹시한 댄서 LORA)
/model/1214079?modelVersionId=1671188
==========================================================================================================================================================
이 워크플로우에서 지원하는 표준/네이티브 비율로, 최적의 성능과 품질을 위해 최적화되었습니다(모든 GPU가 720p에서 4K 비디오를 적시에 처리할 수 있는 것은 아님에 유의하세요):
240p: 일반적으로 320x240 화소(4:3 비율) 또는 426x240 화소(16:9 비율, 그러나 진정한 240p에서는 덜 흔함). 일부 오래된 콘솔은 약간 다른 변형을 출력합니다. 예: 256x224 또는 320x224.
360p: 가장 일반적으로 640x360 화소(16:9 비율). 일부 오래되거나 4:3 콘텐츠는 480x360일 수 있습니다.
480p: 가장 일반적으로 854x480 화소(16:9 비율) 또는 640x480 화소(4:3 비율).
720p(HD): 1280x720 화소(16:9 비율).
1080p(Full HD/FHD): 1920x1080 화소(16:9 비율).



