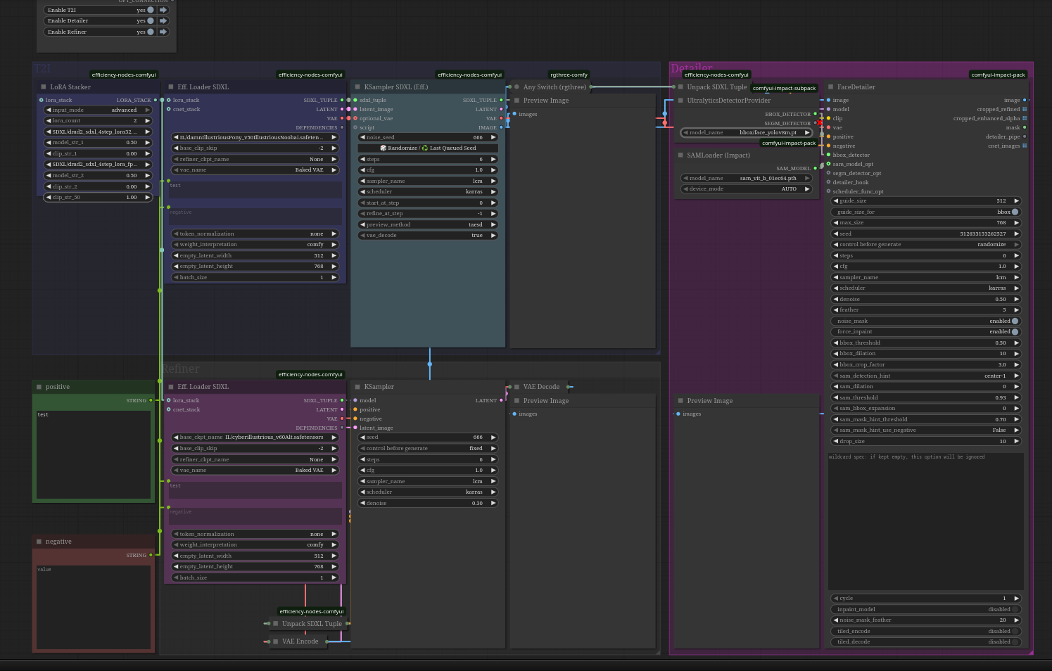
SDXL/PONY/IL - T2I -> Detailer -> Refiner - DMD2 Workflow
Details
Download Files
Model description
This workflow is a simple clean layout for SDXL based models, SDXL, PONY, ILLUSTRIOUS.
It has the DMD2 Loras incorporated with efficient nodes.
The way I've created this and the reason why I've created this is I wanted a simple way to T2I and then Facedetail before applying hires fix or refiner for extra detail
Each group takes 6 steps only, very fast processing with DMD2 LCM and Karas
If using Illustrious I reccomend adding a 3rd lora, which is illustrious realism slider
/model/1486904/illustrious-realism-slider
power of 1-3, I usually use 2.0
If anyone can help me figure out how to pass the latent from sampler 1 to 2 with any switch instead of image I would appreciate it. it needs image currently to work when the facedetailer is disabled.




