Navi Toobox
Details
Download Files
About this version
Model description
About:
A box where I'll be sharing a sorts of random small and niche tools related to ai that I made, if u see anything u like feel free to use or modify to ur liking.
Things to note:
if you see any "requirements.txt" make sure to pip install it by running "pip install -r requirements.txt" in the tool's directory
If any of the tools here doesn't work for ur specific environment its up to you to debug it.
I mostly wont be updating any of these.
NaviUtils Nodes ComfyUI☕:
some of my custom Comfyui nodes that I use:
"Detweening" for video gen animfication
"Quick maths" for text math expression to numerical result
"Palette Color Quantize" /" Auto Color Quantize" / "Unipixel Scale provide" for processing the outputs that used the UniPixel LoRA
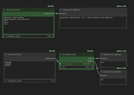
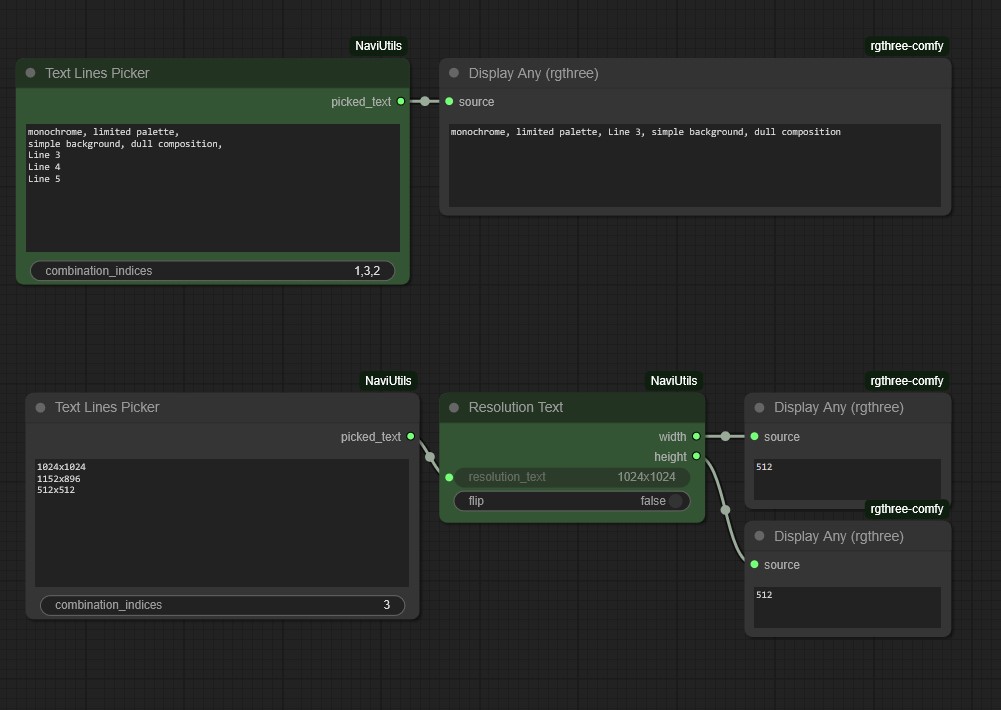
"Text Lines picker" can be used toggle/reorder
Nv Prompt Reader Tool 💾:
I basically made this to I can read image prompts on the fly with out having to go to webui PNG Info for that
it adds new context menu option when you right click any image to check for its generation data
this tool was made for Windows OS
HOW SET IT UP:
to initialize it you first have to open it using "OPEN_TOOL.bat" (or run the py file)
now go the "Config" menu and click on "Enable Context Menu"
congrats now you should and new option added "Ai Prompt" when ever you right click image files in your file explorer
NOTE! that once you move the tool to any other location you have initialize it again
NvUniPixel Webui Extension 🧩:
does the exact same thing as the standalone NvUniPixel Tool but as post process within Webui
Extract this within your "/extensions" folder
- you can find in Scripts dropdown in txt2img
this has never been tested in any other environment other then mine (ReForege + Gradio 3.41)
two functioning presets to pick from depending on the LoRA used
NvUniPixel Tool 💾:
designed to be used on the outputs of the (UniPixel LoRA , Mini UniPixel LoRA)
It scales images made by that LoRA to true pixel format (divides them by 8)
can apply limited color palette using automatically or using a custom palette
you can get more palettes from https://lospec.com/palette-list/
- make sure to download them in the x32 PNG format
- then put them in the "/palettes" folder
two functioning presets to pick from depending on the LoRA used






