Simple Workflow Ready To Use for ComfyUI
세부 정보
파일 다운로드
이 버전에 대해
모델 설명
사람들이 제 ComfyUI 업로드에 포함된 워크플로우를 어떻게 사용하고 이해해야 하는지 자주 묻습니다. 사실 그 워크플로우들은 때때로 엉망이었기 때문에, ComfyUI와 Illustrious를 처음 접하는 새 사용자들을 위해 정리되고 보기 좋은 사용 준비 완료된 워크플로우를 준비했습니다.
그러니, 시작해볼까요!!
이 워크플로우는 다운로드 가능한 파일을 열거나, 새끼새, 나비, 드래곤 소녀 이미지 중 하나를 직접 ComfyUI 작업 영역에 드래그 앤 드롭하여 시작할 수 있습니다. 그러면 일부 노드가 누락되어 있다는 것을 알게 될 것입니다.
매니저에서 "누락된 사용자 정의 노드 설치"를 클릭하세요.

이 워크플로우는 다음을 사용합니다:
- ComfyUI Impact Pack: "Face Detailer" 노드 사용 — CivitAI의 얼굴 수정과 유사
- ComfyUI Impact Subpack: "UltralyticsDetectorProvider" 노드 사용 — Face Detailer에 필요
- ComfyUI_UltimateSDUpscale: "UltimateSDUpscale" 노드 사용 — CivitAI의 고해상도 수정과 유사
- ComfyUI-Custom-Scripts: "Show Text" 노드 사용 — 와일드카드 사용 시 최종 프롬프트를 표시
- mikey_nodes: "Wildcard Processor" 노드 사용 — 와일드카드 자체
모두 설치한 후 재시작하면 이제 생성을 준비완료입니다!
모든 것이 제대로 작동하면 다음과 같은 화면을 볼 수 있습니다:

노드 간 연결을 확인하여 수정하고 싶다면 다음을 클릭하세요:

이제 여기에 있는 내용을 간단하고 빠르게 설명해 드릴게요
1. 메인

- Load Checkpoint: WAI-NSFW, Hassaku XL, Banana Splitz 또는 Azure Crimson 같은 체크포인트 모델입니다.
- Clip Skip: -1 또는 -2를 사용할 수 있으며, Illustrious의 경우 저는 거의 항상 2를 사용합니다.
- Resolution: 출력 이미지 해상도. CivitAI 기본값을 추천드립니다.
- VAE Decode: 이 노드의 출력은 생성된 이미지이며, 저장하고 선택적으로 고해상도 보정 버전을 생성합니다.
2. LORAs

- 이들은 LORA입니다. 5개의 노드를 배치했지만, 필요에 따라 더 적게(비활성화하여) 또는 더 많이(직렬로 연결하여) 사용할 수 있습니다.
- Load LoRA: 사용할 LORA를 선택하세요.
- "strength_model": 모델의 강도/무게
- "strength_clip": 기술적으로 무엇인지 확실하지 않지만, 두 값은 동일한 값으로 설정해야 합니다.
- 노드를 사용하지 않으려면 두 값을 모두 0으로 설정하세요.
3. Sampler

샘플러에서는 다음을 설정할 수 있습니다:
- Seed
- Steps
- CFG
- Sampler
- Scheduler
4. Prompt

프롬프트! 긍정은 녹색, 부정은 빨간색입니다.
5. Output

여기서 최종 이미지를 확인할 수 있습니다.
선택적 노드
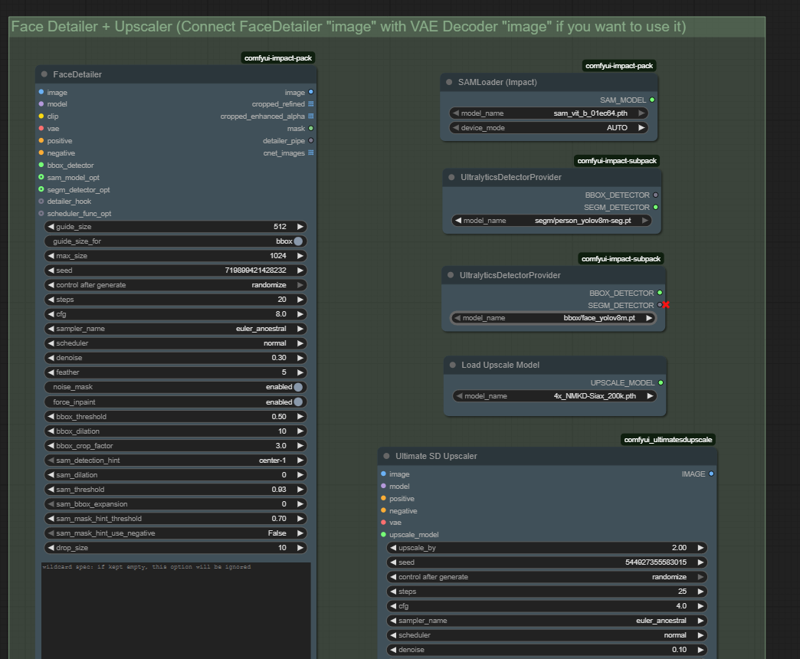
6. Face Detailer + Upscaler

Face Detailer
- FaceDetailer: CivitAI의 얼굴 수정과 유사하게, 특히 입과 눈을 더 잘 생성합니다. 사면이나 등을 보이는 얼굴에는 항상 효과적이지는 않으며, 이 노드 아래에서 재생성된 영역의 자르기 결과를 볼 수 있습니다.
- 프롬프트 박스가 나타나며, 눈 색상, 눈썹, 치아 등 생성에 도움이 되는 태그를 여기에 입력할 수 있습니다. 대부분의 경우 저는 비워두지만, 옵션이 제공됩니다.
- SAMLoader 및 두 개의 Ultralytics는 건드리지 마세요. 이들은 훌륭하게 작동합니다.
Upscaler
- Ultimate SD Upscaler: CivitAI의 고해상도 수정과 유사하게 이미지를 확대하고 적용합니다.
- Upscale_by: 원본 해상도에 곱해지는 배율(1.5x, 2x, 4x 등)
- Steps, CFG, Sampler, Scheduler는 원본과 동일하게 설정해야 합니다.
- Denoise: 0은 고해상도 보정을 비활성화합니다(해상도 확대는 여전히 적용됨). 높은 값은 이미지를 왜곡할 수 있으므로, 안전한 범위는 0.10–0.15입니다.
- tile_width 및 tile_height: 최종 해상도입니다. 예: Upscale_by = 2.0으로 832x1216 이미지를 확대할 경우, 너비는 1664, 높이는 2432가 됩니다.
- Load Upscale Model: Remacri와 같은 확대 모델을 선택합니다.
7. Upscaled Output

여기서 확대된 최종 이미지를 볼 수 있습니다.
8. Wildcards

여기서 와일드카드를 사용할 수 있습니다. 텍스트 파일은 "ComfyUI/user/wildcards" 폴더에 있어야 합니다(필요 시 폴더를 생성하세요).
텍스트 파일 이름이 **"태그"**가 되며, 프롬프트에서는 "__(태그)__" 형식으로 사용됩니다. 예: "artists.txt" 파일이 있다면, 프롬프트에 "__artists__" 를 사용하세요.
더 자세한 기술 정보는 다음 링크를 참조하세요:
GitHub - bash-j/mikey_nodes: comfy nodes from mikey - WILDCARDS
와일드카드를 프롬프트에 연결하려면 이 두 노드를 연결하세요
중요: 와일드카드를 사용하면 최종 이미지 메타데이터에 프롬프트가 포함되지 않습니다. CivitAI에 업로드할 때 수동으로 프롬프트를 입력해야 합니다. "Show Text" 노드는 와일드카드가 적용된 프롬프트를 표시합니다.
이로써 모든 설명을 마쳤습니다! 궁금한 점이 있으면 DM이나 댓글로 문의해주세요.






