UH WanAnimate Starter Suite with Samples
詳細
ファイルをダウンロード
このバージョンについて
モデル説明
「Starter Suite」と呼ばれているにもかかわらず、これは基本的な学習用に限られたものではありません。あなた自身の目的に応じて、さまざまな方法で活用できます。このワークフローパッケージが500MBものサイズである理由は、完全に再現可能な形で6つのサンプル動画を含んでいるからです。インストールおよび使用方法については、以下のYouTubeガイド動画で詳しく解説していますので、まずそちらをご確認ください。
Node 2.0とrgthreeノードの互換性の問題により、私はワークフローからrgthreeを削除しました。rgthreeはシード生成のみに使用されており、実際の動作には影響しませんが、サンプル動画に埋め込まれたワークフローにはまだrgthreeが含まれています。サンプルを試す場合は、動画をドラッグ&ドロップしてワークフローを開くのではなく、workflow.pngファイルを使用することをお勧めします。
ここでは、動画でカバーされなかった点や、生成したい内容に応じて調整すべき事項について補足します。
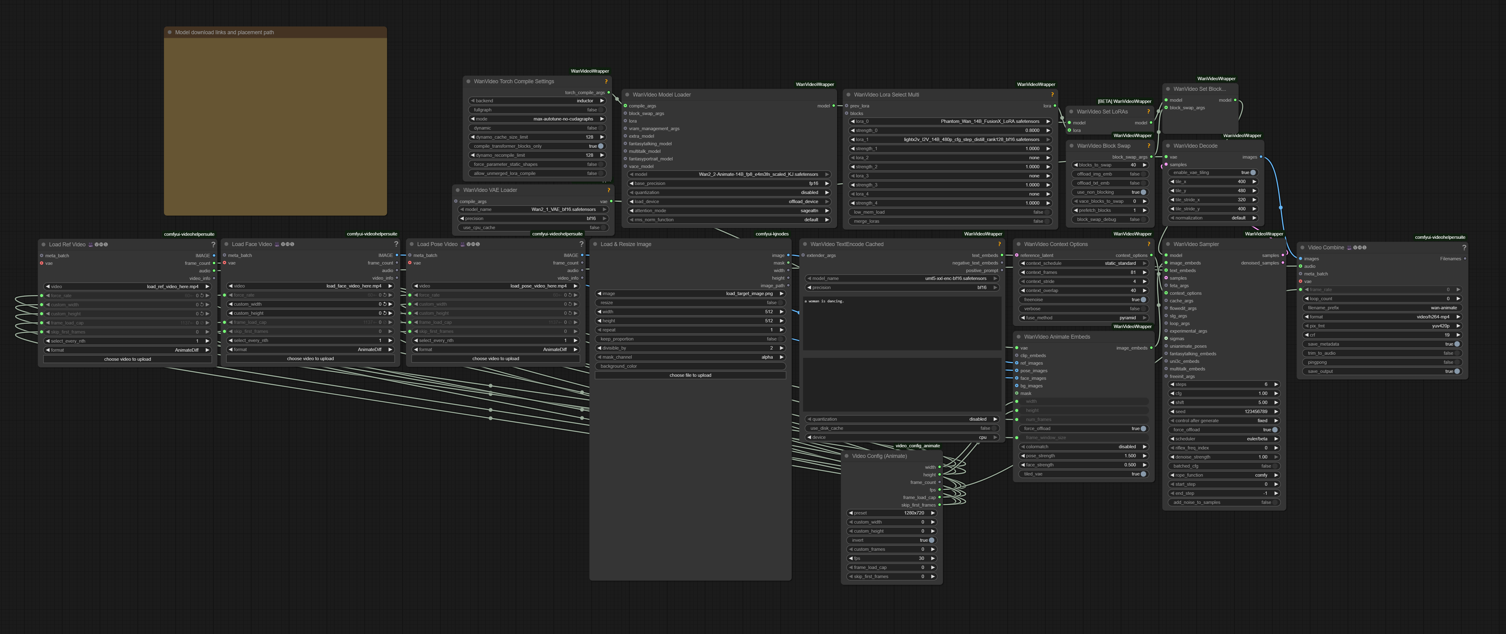
[WanVideoSampler: steps]
動きの複雑さに応じて値を調整してください。ほとんど動かない単純な動きに対してステップ数を多く設定するのは時間の無駄です。
6: ベースライン値です。まずはこれを試してみてください。
8: キャラクターの動きが極めて速い、回転を伴う、または前後左右に大きく移動する場合に選択してください。
https://www.youtube.com/shorts/V3b8lLm9wF0 極めて速い動きの例。
https://www.youtube.com/shorts/J8gyHmYRHlE キャラクターが繰り返し回転する例。
10: 入力画像に表示されていないにもかかわらず、衣装を統一したままキャラクターの後方ビューを描画するなど、極めて困難な生成タスクに選択してください。それでも結果は運次第です…
- https://www.youtube.com/shorts/l2vxSoJSV3o 後方ビューが4秒間続く部分は非常に難しく、まるで悪夢のよう。
[WanVideo Context Options: context_overlap]
この値を増やすと、動きの滑らかさが向上し、背景の歪みが軽減されますが、生成時間が長くなります。
[WanVideo Decode]
私のワークフローでは、720×1280解像度の動画を8つのタイルに分割してデコードしています。タイル数を増やすと負荷は軽減されますが、デコード時間も長くなります。そのため、生成予定の解像度に合わせて設定を調整するのが理想的です。ご自身の環境に合った値の目安が必要な場合、ChatGPTに計算を依頼できます。不明な場合は、デフォルトのノード設定(tilex: 272、tiley: 272、stridex: 144、stridey: 128)で問題なく動作します。
[Lora: FusionX]
非常に強力な安定化効果の副作用として、似たような顔が生成されやすくなります。これはクローズアップや笑顔のシーンで特に顕著です。そのため、値を下げたり、使用しない選択肢もあります。スピード系LoRAは多数存在しますので、良い選択肢や組み合わせを見つけられた場合は、ぜひ教えてください。
モデル、ノード、LoRAの作成者たち、そして私にモチベーションとインスピレーションを与えてくれるコミュニティとフォロワーの皆様に感謝します。

