comfyUI-CapitanFlowMatch – Samplers and schedulers for rectified flow models

세부 정보

파일 다운로드

모델 설명

ComfyUI-CapitanFlowMatch is a custom node set for ComfyUI that provides samplers and scheduling presets designed specifically for rectified flow / flow-matching models such as Flux, SD3, and Z-Image. These nodes are built to match how flow models behave internally, instead of relying on diffusion-era assumptions.

Read the repo for more in-depth details:
https://github.com/capitan01R/ComfyUI-CapitanFlowMatch

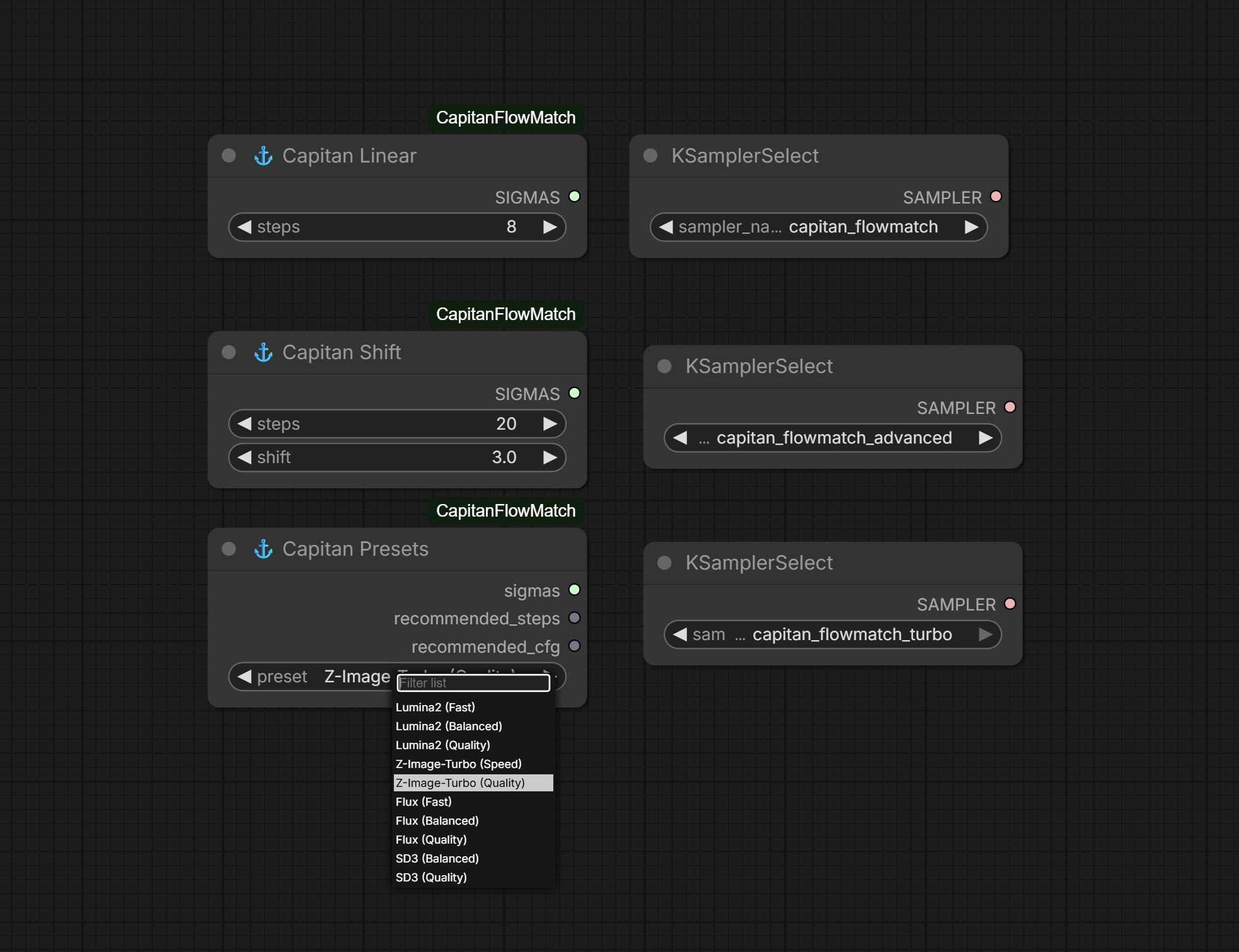
What it includes

  • Model-specific preset nodes that output recommended steps, sigmas, and schedule shift values for major flow models

  • Manual control nodes for adjusting step count and schedule shift

  • Three custom samplers:

    • capitan_flowmatch – balanced, general-purpose flow sampler (z-image turbo sweet spot 2.00 cfg and 36 steps) maximum adherence.

    • capitan_flowmatch_advanced – smoother behavior at higher step counts

    • capitan_flowmatch_turbo – tuned for fast and distilled flow models

  • Compatible with SamplerCustom / KSampler workflows in ComfyUI

Why it exists

Most existing samplers and schedules were designed around diffusion models and don’t translate cleanly to flow-matching. This can lead to instability, loss of detail, or degraded results at higher steps. CapitanFlowMatch provides samplers and presets that align with flow-model dynamics to improve consistency and output quality.

Installation

Install via ComfyUI Manager by searching for ComfyUI-CapitanFlowMatch, or clone the repository into ComfyUI/custom_nodes and restart ComfyUI.

Repo:
https://github.com/capitan01R/ComfyUI-CapitanFlowMatch

Workflow

resource used in workflow aside from the samplers (this is used for max prompt following and adherence): https://github.com/capitan01R/Capitan-ConditioningEnhancer

이 모델로 만든 이미지

이미지를 찾을 수 없습니다.