[WAN 2.2] NSFW I2V/T2V Workflows ๐พ Auto Prompt | Long Video | Upscale | Interpolation | MMAudio
์ธ๋ถ ์ ๋ณด
ํ์ผ ๋ค์ด๋ก๋
์ด ๋ฒ์ ์ ๋ํด
๋ชจ๋ธ ์ค๋ช
๐ README
์ด ์ํฌํ๋ก์ฐ๋ taek75799๊ฐ ๋ง๋ ๋ชจ๋ธ๊ณผ ํจ๊ป ์ฌ์ฉํ๋๋ก ์ค๊ณ๋์์ผ๋ฉฐ, ์๋ ๋ชจ๋ธ์์ ์ฐพ์ ์ ์๋ ๊ทธ์ Dynamic Prompts ๊ตฌ์กฐ๋ฅผ ๋ฐ๋ฆ ๋๋ค:
WAN 2.2 Enhanced NSFW | SVI | camera prompt adherence (Lightning Edition) I2V and T2V fp8 GGUF
_________________________________________________________
โก๏ธ ๋ค์ ์์ ๋ ๋ ธ๋๋ฅผ ์ค์นํ์ฌ ๊ฒ์ด๋์ง ์์ QwenVL ๋ชจ๋ธ์ ์ฌ์ฉํ ์ ์์ต๋๋ค:
git clone https://github.com/huchukato/ComfyUI-QwenVL-Mod.git
๋ค์ ๊ฒฝ๋ก์ ๋ณต์ฌํฉ๋๋ค:
/ComfyUI/custom_nodes/
๊ทธ ํ ComfyUI๋ฅผ ์ฌ์์ํ์ธ์ (ํ์ํ ์ข ์์ฑ์ ์๋์ผ๋ก ์ค์น๋ฉ๋๋ค).
โก๏ธ ์ํฌํ๋ก์ฐ๋ฅผ ๋ก๋ํ๋ฉด ComfyUI๊ฐ ๋ค๋ฅธ ๋ ๊ฐ์ ๋ ธ๋๋ฅผ ์ค์นํ๋ผ๊ณ ์์ฒญํฉ๋๋ค.
_________________________________________________________
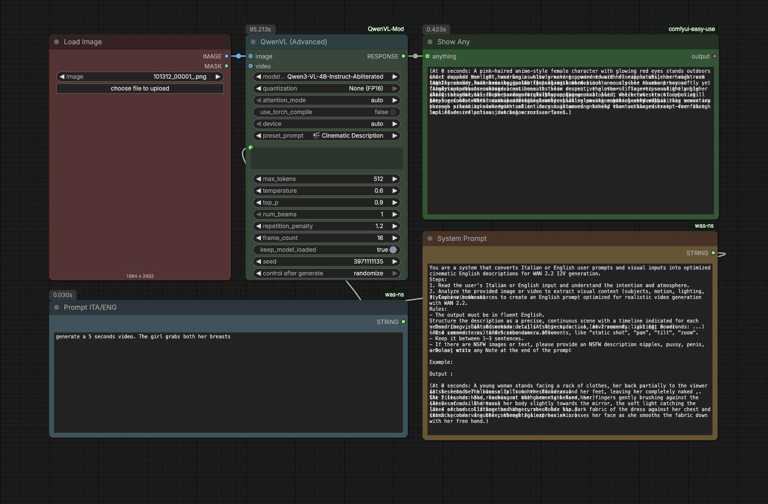
โ๐ป ์๋ ํ๋กฌํํธ ์์ฑ
โก๏ธ ๋๋กญ๋ค์ด ๋ฉ๋ด์์ ์ด QwenVL ๋ชจ๋ธ์ ์ ํํ์ธ์:

โก๏ธ ์ํ๋ ์์ ๋ด์ฉ์ ์ดํ๋ฆฌ์์ด ๋๋ ์์ด๋ก ๊ฐ๋จํ ์ค๋ช ํ๊ณ ์ํฌํ๋ก์ฐ๋ฅผ ์คํํ์ธ์. ๊ทธ๋ฌ๋ฉด ์ฌ๋ฐ๋ฅธ ๋ฌธ๋ฒ์ผ๋ก ํ๋กฌํํธ๊ฐ ์์ฑ๋๋ฉฐ, ๋ณต์ฌํ์ฌ ๋ถ์ฌ๋ฃ๊ธฐ๋ง ํ๋ฉด ๋ฉ๋๋ค.


๋ฌธ์ ๊ฐ ๋ฐ์ํ๋ฉด ์ธ์ ๋ ์ง ๋๊ธ์ ๋จ๊ฒจ์ฃผ์ธ์. ์ฆ๊ฒ๊ฒ ์ฌ์ฉํ์๊ธธ ๋ฐ๋๋๋ค ^^

