Generate for limited time | ComfyUI workflow
詳細
ファイルをダウンロード
このバージョンについて
モデル説明
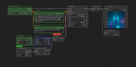
This is a modified default workflow that lets you leave ComfyUI to generate images for certain time. Like, 30 seconds, or 30 minutes, or 30 hours. It will stop when the time is passed.
Installation
Install Cyclist custom nodes;
Download and open this workflow.
How to use
Select model and prompt;
Set Max Time (seconds by default)
Check _Extra Option_s and Auto Queue checkboxes in ComfyUI floating menu;
Press Queue Prompt;
When you want to start a new series of images, press New Cycle button in ComfyUI floating menu and check Auto Queue checkbox again.
Note
Generation Timer does not output the same time intervals as ComfyUI does. It doesn't account for anything happening before Generation Timer node is checked at workflow execution and after the last "Save/Memorize" (or assigned Force Timer Stop node) is executed.


