ComfyUI StableAudioSampler - Stable Audio Open
Details
Download Files
About this version
Model description
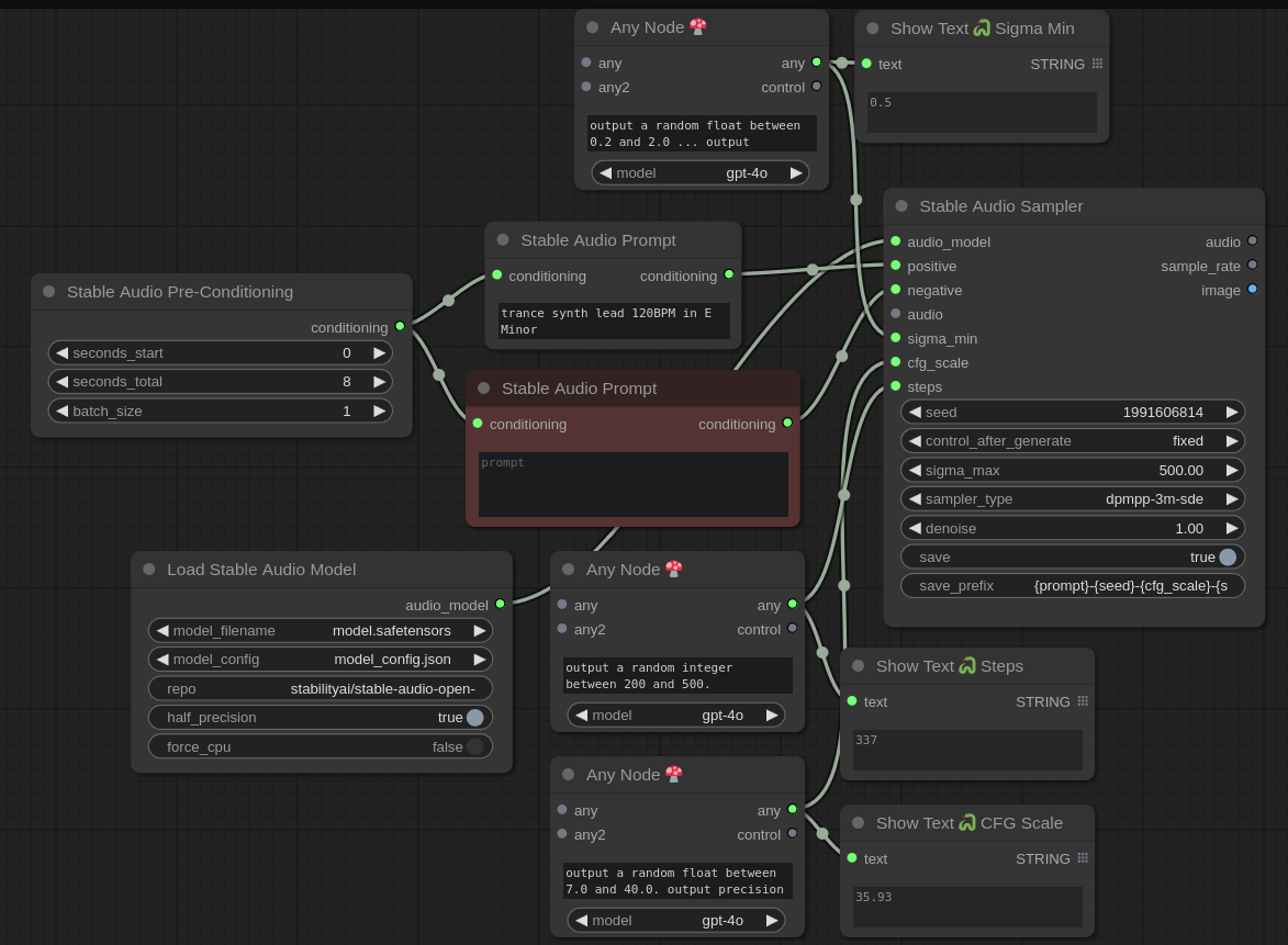
Use the new StableAudioSampler node in ComfyUI! Makes beat loops of same seed and prompt, exports to wav files in output folder which use templated filename prefixes to keep track of the settings and prompt.


