StableAudio: RHSP Hardstyle Model
詳細
ファイルをダウンロード
このバージョンについて
モデル説明
Redditのr/hardstyleで公開されたコミュニティのハードステイール用キックサンプルパックを用いて、Stable-Audio-Open-1.0をファインチューニングしました。
現在これはあくまで実験段階であり、生成されるキックドラムは使用できません。
必要条件
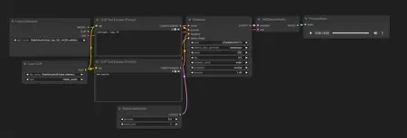
モデルはComfyUIのStable Audioバンドルを必要とします(デフォルトで存在していると思います)。主にEmptyLatentAudio、PreviewAudio、SaveAudio、VAEDecodeAudioノードが必要です。
A1111やその他のSDクライアントで動くかどうかはわかりません。
キーワード V2
rhsp: ハードなキック用の汎用キーワード
ops: ハードなキック用の汎用キーワード(一般的にrhspよりパキッとした広がりのある音)
hardstyle: クラシックなハードステイールキック
gated: ゲートされたキック
raw: ロースタイルキック
reverse: リバースベース
zaag: zaagキック
psy: psy-tranceキック
color: 通常gatedまたはrawと一緒に使用し、カラー系キックに適用
frenchcore: フレンチコアキック
C, C#, D, D#, E, F, F#, G, G#, A, A#, B: キックの音程
r/hardstyleのアーティスト名(例:Bloodfire、Darklight、D-Chargedなど)
パラメータ V2
Steps: 250
CFG: 3.0、6.0、または9.0
Sampler: euler
Scheduler: normal
EmptyLatentAudio: 5.0秒


