Flux easy multi controlnet selector workflow for ComfyUI

Details

Download Files

Model description

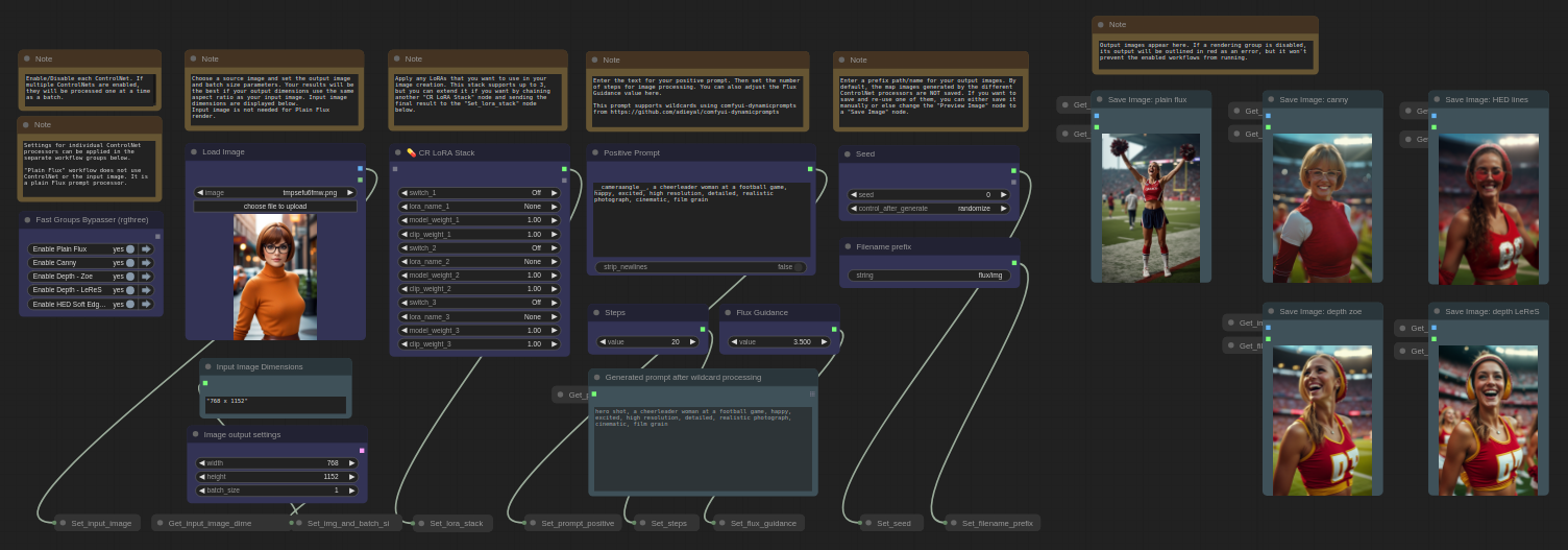
This workflow makes it very quick and simple to use a common set of settings for multiple controlnet processors. The common input parameters like prompt, number of steps, image size, etc. are all established in a simple workflow all in one region. Those settings can then be applied to one or multiple different controlnet processors by turning them on and off in any combination.

The workflow also includes an option to include up to 3 LoRAs in your image creation process, easily expandable beyond that as explained in the included notes.

Includes controlnet flows for:

  • Depth (Zoe)

  • Depth (LeReS)

  • Canny

  • HED Soft Edge Lines

The workflow makes extensive use of SetNode and GetNode to move information through settings in memory rather than node connector lines. Even with just 4 controlnet processors on the screen, the node lines were a little insane, so this cuts down on the clutter by a great deal.

In addition, by moving data through variables instead of connectors, it's easy to copy/paste entire processor groups to add your own. You won't need to draw a bunch of connectors, you can just swap out the specialized nodes for any new controlnet processor and run.

I attempted to name and display the set/get nodes clearly so the flow of information is clear for anyone who wants to tinker with it or learn from it. A series of notes across the top of the workspace will guide the user through running the flow.

How to use

You should use the ComfyUI Manager to identify any missing nodes from this workflow. If you haven't used ControlNet with Flux before, you will have some downloading to do at huggingface. The models used in this workflow as published are:

https://huggingface.co/XLabs-AI/flux-controlnet-depth-v3

https://huggingface.co/XLabs-AI/flux-controlnet-canny-v3

https://huggingface.co/XLabs-AI/flux-controlnet-hed-v3

If you work through the guides from XLabs on running these different models, you will find all the links to download any other resources needed for the process.

Images made by this model

No Images Found.