![YFG ChatGPT 4o Style [Flux]](https://image.civitai.com/xG1nkqKTMzGDvpLrqFT7WA/fb592ebc-2264-499b-a6a6-347c896d4f55/anim=false,width=450,optimized=true/111999415.jpeg)
LORA | Flux.2 D
gonzaluYFG ChatGPT 4o Style [Flux]
3172648

LORA | SDXL 1.0
DrAIvynDrAIvyn's GPT Girls
56772

LORA | NoobAI
StormLennoxFurryGPT
436

Checkpoint | SDXL 1.0
epinikionepiCSora XL (experimental)
124973

LORA | Flux.1 D
PhotobAItStarter Pack - Can be mixed with lora - Flux1.D
1451252

LORA | Pony
AlexChatGPT
529

Checkpoint | Illustrious
RojerDodgerStudio ChatGPT-Ghibli Illustrious
1471254

LORA | Illustrious
GhibliGiggityGhibliGPT
69578

Wildcards | SDXL 1.0
Hunt3rseekerXenomorphic Xpressions - Wildcards
24388

Workflows | SD 1.5
Comfy UI Chat GPT image generation
45640

Other | SD 1.5
GPTCaption - Image Caption Tool using ChatGPT API
35138

Wildcards | Other
thomasedingTraining Prompt Mega List
1181823

Other | Other
AegorGustav The Prompt Giver (ChatGPT)
97765

Other | Other
ChatGPT Prompter
6342737

Other | SD 1.5
NotAPersonJustACatOobabooga Character - Cl4P-TP aka. Claptrap
41257

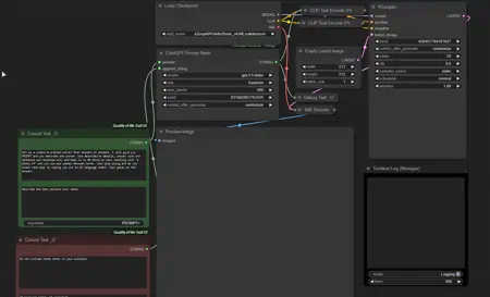
Other | Other
ComfyUI "Quality of life Suit:V2" (auto Update,Chat GPT , DallE-2 ,Math, ... and more )
4463451