![I NEED BUZZ text [Illustrious]](https://image.civitai.com/xG1nkqKTMzGDvpLrqFT7WA/5c146bcc-79c0-459f-bceb-4fa6b201ed24/anim=false,width=450,optimized=true/117913596.jpeg)
LORA | Illustrious
NeurogoblinI NEED BUZZ text [Illustrious]
1240

LORA | Illustrious
navimixuGo Do A Crime - Concept
38153

LORA | ZImageTurbo
Grubula⚡️Buzz Enhancer Pro (3)⚡️
86443
LORA | ZImageTurbo
CUDA_ErrorChrome Enhancer [Z-Image]
38335

Workflows | SDXL 1.0
FinnHumanAuto-triggers-LoRA-workflow
780
![P**n sign [Illustrious]](https://image.civitai.com/xG1nkqKTMzGDvpLrqFT7WA/c299f7cc-5c1c-4c1f-b8f7-4d53968beb60/anim=false,width=450,optimized=true/111649707.jpeg)
LORA | Illustrious
NeurogoblinP**n sign [Illustrious]
2082

LORA | Qwen
metaigirlsQWEN Leatherjacket
393
LORA | Qwen
No, I'm not a Human (QWEN)
35137

LORA | Illustrious
mystifyingchillin at buzz park
856

Workflows | Illustrious
sphiratrioth666Nicholas Quail - Text Engine (NQ - Text Engine)
784

LORA | Flux.1 D
Death Metal Font Flux LoRa
1494

LORA | Illustrious
RIXYNHEAVY METAL《MAGAZINE》
26175

LORA | Qwen
Vtuber Logo|VTuberロゴ|VTuber标志
14123

LORA | Illustrious
RIXYNADVENTURE TIME: TITLE CARDS
60283

Workflows | Flux.1 Kontext
Fully automatic batch watermark/signature/text remover
28465

LORA | Pony
krillson95792Free use text on top
035
![[flux1-kontext-dev] Text Change](https://image.civitai.com/xG1nkqKTMzGDvpLrqFT7WA/4c8c361d-a4e8-44f0-80a5-bb44ae03b5cd/anim=false,width=450,optimized=true/89752223.jpeg)
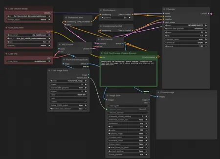
Workflows | Flux.1 Kontext
nouvo_ai[flux1-kontext-dev] Text Change
12203

LORA | Illustrious
degeneratemomofanSpeech Bubble / "I'm Cumming!"
134675

LORA | Illustrious
degeneratemomofanSpeech Bubble / "Harder!"
112598

LORA | Illustrious
EroticText_Support_Base
1761117