HarmoniqMix vPred
Details
Download Files
About this version
Model description
This model incorporates the V-Prediction model.
Please use a V-Prediction-compatible UI such as ComfyUI.
2024/12/23
The model file has been replaced due to issues with the merge content.
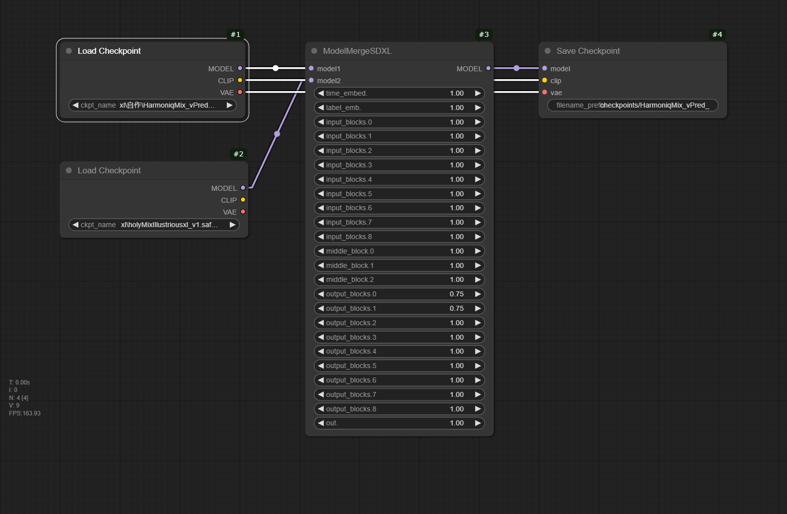
Merged Model
Merge Recipe
Please refer to the attached image.
License
Fair AI Public License 1.0-SD
The license inherits the terms of the source models.









