SDXL09 ComfyUI Presets by DJZ
詳細
ファイルをダウンロード
モデル説明
すべてこれらはSDXL09用です。
Lora-SDXL-FaceDetailer-2X:
Face Detailerを動作させるには、以下をインストールする必要があります:
https://github.com/ltdrdata/ComfyUI-Impact-Pack
Lora-Remacri2X:
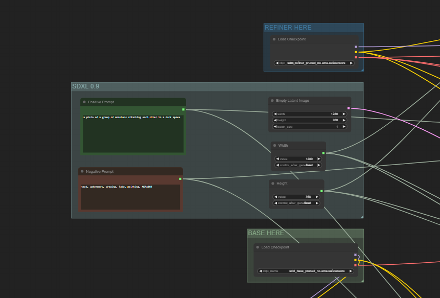
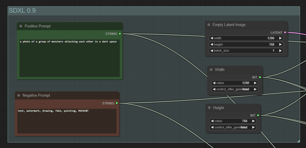
これはSDXLベースモデルとSDXLリファイナーモデル、および正しいSDXLテキストエンコーダーを使用するためのシンプルなプリセットです。これは比較的新しいため、より良い方法があるかもしれません。しかし、これはよく動作し、LoRAとLyCORISを簡単にスタックして、1024x1024でテキストプロンプトを生成し、Remacriが最終的に画像サイズを2倍にすることができます。
プロンプト近くの場所でサイズを変更できます。
たとえば、128x128から目標の1280x768を作成し、その後3560x1536に2倍にします。
私は私のComfyUIプリセットを共有するためにこれを掲載しました。
SDXLを使用するには、Hugging FaceからSDXLモデルを入手する必要があります;
サイズが問題になる場合は、モデルの不要な部分を削除することを検討してください。
これらのスクリプトを自由に修正または改善してください!ありがとうございます!






