ComfyUI Flux/SD3 Prompt Generator
Details
Download Files
Model description
ComfyUI Prompt Flux/SD3 Generator
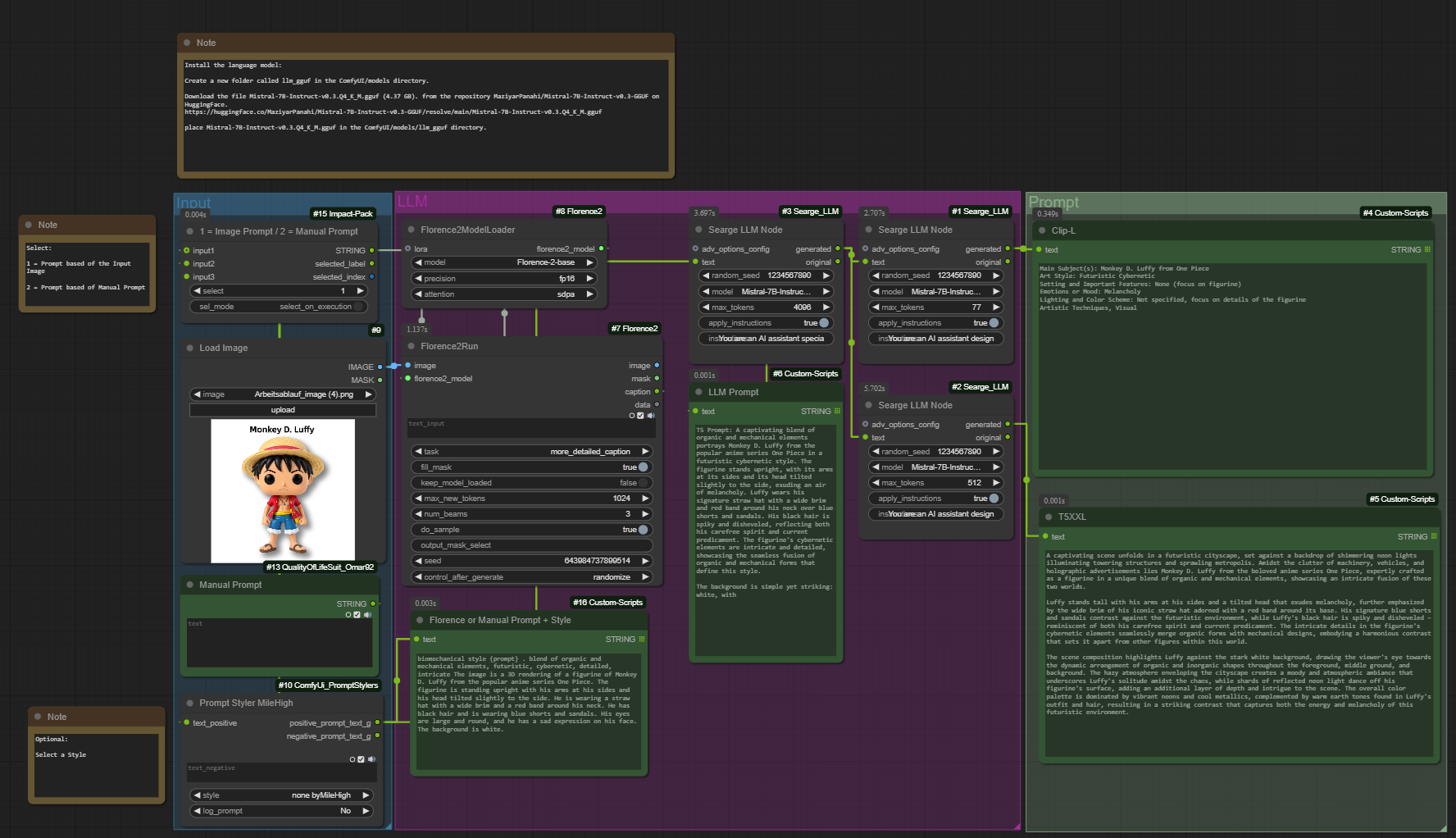
This workflow offers a completely self-contained solution for generating and optimizing prompts for both CLIP-L and T5XXL, running entirely within ComfyUI without requiring any external APIs or Ollama.
Key Features
Dual Input Methods: Process images using Florence-2 Vision Language Model or input custom prompts manually
Fully Local Processing: All language models run directly within ComfyUI
Zero External Dependencies: No need for API keys or Ollama setup
Technical Architecture
The workflow utilizes three locally running Mistral-7B-Instruct models in sequence to:
Generate detailed descriptions
Optimize prompt structure
Format specialized outputs for CLIP-L and T5XXL
Components
Florence2 custom nodes for image analysis
Searge-LLM custom nodes for running Mistral-7B locally
Custom prompt styling and optimization scripts
Integrated CLIP-L and T5XXL output formatters
Searge LLM Installation Guide
Create directory:
mkdir ComfyUI/models/llm_gguf
File: Mistral-7B-Instruct-v0.3.Q4_K_M.gguf (4.37 GB)
Place in: ComfyUI/models/llm_gguf/

