Fast
SD
Model
検索
日本語
韓国語
中国語
英語
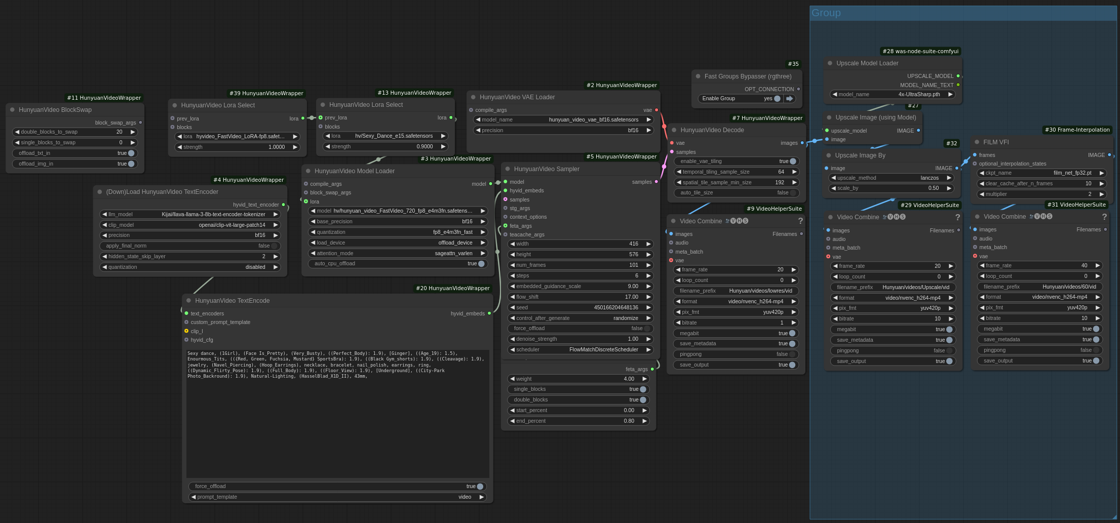
FastHunyuanVideo6Step Workflow
az420
63
3.5K
base model
hunyuanvideo
fasthunyuanvideo
FastHunyuanVideo+Upscale
FastHunyuanVideo6Step
前のページ
次のページ
詳細
モデルタイプ
ワークフロー
ベースモデル
Hunyuan Video
公開日
1/10/2025
ファイルをダウンロード
fasthunyuanvideo6step_fasthunyuanvideo.zip
3.59 kB
このバージョンについて
LORA接続を含みます
モデル説明
OpenArtでこれを見つけました。
必要なファイルはこちら:
/model/1122812
このモデルで生成された画像
最新
最多リアクション
並び替え
画像が見つかりません。