flux-lora-settings-tester-v1
Details
Download Files
Model description
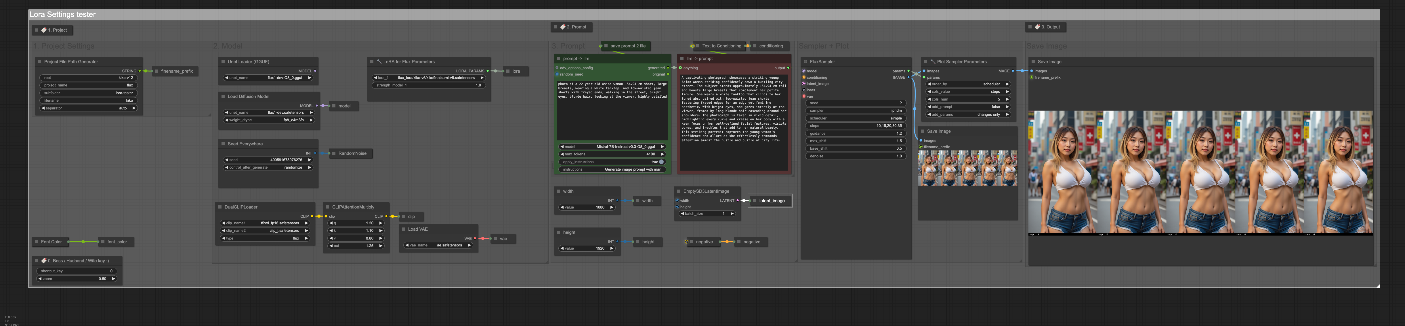
ComfyUI Workflow: LoRA Settings Tester
This ComfyUI workflow is designed to test LoRA (Low-Rank Adaptation) settings and visualize the impact of various parameters on the generated outputs. The workflow includes a plot feature for comparing results side by side, providing an intuitive way to evaluate changes.
Custom Nodes
Anything Everywhere? / https://github.com/chrisgoringe/cg-use-everywhere
Bookmark (rgthree) / https://github.com/rgthree/rgthree-comfy
JWInteger / https://github.com/jamesWalker55/comfyui-various
LorasForFluxParams+ / https://github.com/cubiq/ComfyUI_essentials
PlotParameters+ / https://github.com/cubiq/ComfyUI_essentials
ProjectFilePathNode / https://github.com/MushroomFleet/DJZ-Nodes
SaveText|pysssss / https://github.com/pythongosssss/ComfyUI-Custom-Scripts
Searge_LLM_Node / https://github.com/SeargeDP/ComfyUI_Searge_LLM
Seed Everywhere / https://github.com/chrisgoringe/cg-use-everywhere
Simple String / https://github.com/chrisgoringe/cg-use-everywhere
Text to Conditioning / https://github.com/WASasquatch/was-node-suite-comfyui
UnetLoaderGGUF / https://github.com/city96/ComfyUI-GGUF
easy showAnything / https://github.com/yolain/ComfyUI-Easy-Use
FluxSamplerParams+ / https://github.com/cubiq/ComfyUI_essentials
Workflow Features
1. Exposed Parameters
This workflow exposes several key settings for fine-tuning and experimentation:
Model Strength
Description: Controls the intensity of the LoRA model's influence during image generation.
Exposed Values: 0.5, 0.6, 0.7, etc.
Effect: Higher values increase the LoRA model's impact, while lower values reduce it.
Sampler
Description: Determines the algorithm used for sampling during the diffusion process.
Exposed Options:
ipndm,euler, etc.Effect: Different samplers produce varying levels of detail, sharpness, and adherence to prompts.
Scheduler
Description: Controls the schedule of noise reduction during the diffusion process.
Exposed Options:
beta,simple, etc.Effect: Influences the pace and smoothness of the denoising process.
Clip Attention Multiply
Description: Scales the attention weights for specific tokens in the text prompt.
Effect: Fine-tunes how strongly individual parts of the prompt affect the output. Values >1 amplify token importance, while values <1 reduce it.
2. Visual Output
The workflow generates a plot showing side-by-side comparisons of the outputs under different parameter settings. This allows for easy evaluation of:
Variations in model strength.
Differences between samplers.
Impact of scheduler choices.
3. Save Image
- Outputs are automatically saved with filenames reflecting the parameter settings used, making it easy to track and compare results.
How to Use
Set LoRA Parameters:
Adjust the
model strengthto experiment with the influence of the LoRA model.Choose a
samplerandschedulerto explore their effects.
Customize Prompt:
- Enter your desired text prompt in the prompt node.
Run the Workflow:
- Execute the workflow to generate outputs with different parameter settings.
Review Results:
Use the plot to compare outputs side by side.
Saved images can be reviewed in the designated output folder.
Practical Tips
Start Simple: Use default values and adjust one parameter at a time for clearer insights.
Experiment with Combinations: Test different combinations of samplers and schedulers for optimal results.
Use Clip Attention Multiply Sparingly: Small adjustments (e.g., 1.1 or 0.9) can significantly affect results.
This workflow provides a robust tool for testing and fine-tuning LoRA settings in ComfyUI, enabling users to achieve their desired artistic or practical outcomes with ease.

