Hunyuan Fast Video - FastHunyuanVideo720pFP8
详情
下载文件
关于此版本
模型描述
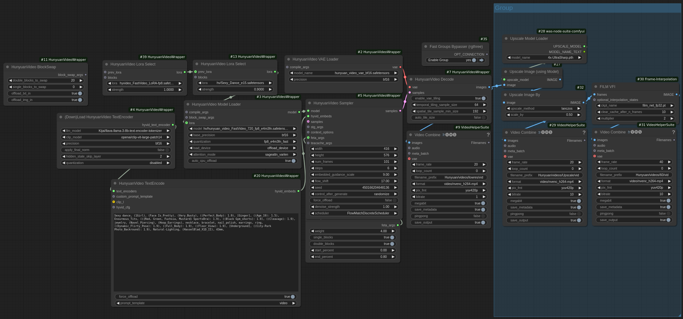
以下是所配图的 ComfyUI 工作流:
/model/1112672/fasthunyuanvideo6step
为方便他人,此处上传两个衍生的 HunyuanVideo 模型。我最初在以下位置找到它们:
https://huggingface.co/Kijai/HunyuanVideo_comfy/tree/main
你也可以在那里找到 VAE ^^^
文件部分包含两个文件 --->
完整模型为常规 HunyuanVideo FP8 模型(CFG6,Flow 9)。
剪枝模型为 FastHunyuanVideo FP8 模型(CFG 9,Flow 17)。
注意:我意识到它们的文件大小完全相同,但它们实际上是用于不同目的的两个不同文件。
FastHunyuanVideo 还附带一个 LORA。
LORA: https://huggingface.co/Kijai/HunyuanVideo_comfy/blob/main/hyvideo_FastVideo_LoRA-fp8.safetensors

