Hunyuan Video Workflow for High VRAM Savings

세부 정보

파일 다운로드

모델 설명

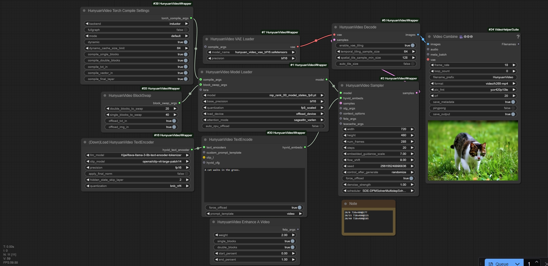
이 워크플로우는 WSL에서만 테스트되었습니다. 원한다면 Triton, Sage Attention, Bits and Bytes가 필요하지만 메모리 사용량에는 영향을 주지 않습니다. Bits and Bytes가 설치되어 있지 않다면 TextEncoder 양자화를 비활성화로 설정하세요. Sage Attention을 사용하지 않으면 메모리 사용량이 더 높아집니다.

Enhance-a-Video 노드를 feta_args에 연결할 수 있지만, 사용하는 가중치에 따라 메모리 사용량이 약간 영향을 받습니다. 또한 LoRA를 모델 로더에 연결할 수 있습니다.

메모리 사용량에 가장 큰 영향을 미치는 요소는 blockswap 노드입니다. 이 값을 높일수록 더 많은 메모리가 절약되며 생성 시간이 길어집니다. 먼저 더블 블록으로 시작하세요. 최대값은 20입니다. 더 많은 메모리 절약이 필요하다면 싱글 블록을 사용하세요. 싱글 블록의 최대값은 40입니다. 저는 4080을 사용하며 720x480 해상도로 약 300프레임을 약 25분 안에 처리할 수 있었습니다. 프레임 수를 줄이면서 해상도를 높일 수도 있습니다. 24GB 이상의 카드라면 더 많은 작업이 가능합니다.

목표는 생성 속도를 유지하면서 VRAM을 최대한 활용하며 blockswap 값을 가능한 한 낮게 설정하는 것입니다. 예를 들어, 2초짜리 영상에 20/40을 설정하지 마세요. 더 많은 프레임이나 해상도가 필요하고 이미 VRAM 한계에 가까워졌을 때만 증가시키세요. GPU-Z와 같은 메모리 모니터를 사용하세요. 최대 VRAM에 너무 가까워지지 마세요. OOM 오류 없이 작동할 수 있지만, 정상 속도보다 훨씬 느려질 수 있습니다. 저는 16GB(16384MB)를 사용하며 전체 속도를 유지하기 위해 16000MB 이하로 유지하려 합니다. 약간이라도 더 높아지면 생성 시간이 두 배 이상으로 늘어날 수 있습니다.

노트 박스는 제 개인적인 참고용입니다. 필요에 따라 본인의 참고용으로 수정하셔도 됩니다.

이 모델로 만든 이미지

이미지를 찾을 수 없습니다.