Prone Bone
Details
Download Files
Model description
This HunyuanVideo LoRa can generate four prone bone camera angles.
It was trained on Windows 10 using Musubi Tuner at https://github.com/kohya-ss/musubi-tuner
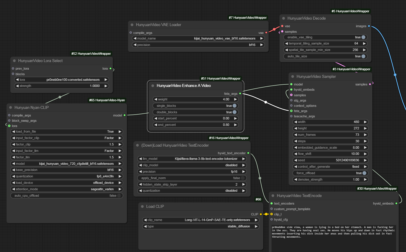
I recommend using workflow on the screenshot. Pay attention to video generation settings, especially width and height of the videos (it was trained on 480x270px videos).
You can read how I trained this LoRa here:
https://civitai.com/articles/10588/how-to-train-hunyuanvideo-lora-using-musubi-tuner
Example prompts:
pr0neb0ne side view, a woman is lying in a bed on her stomach. A man is fucking her in the ass. They are having anal sex. He moves his hips up and down in fast rhythmic movements inserting his dick inside her anus and then pulling his dick out in fast thrusting movements.
pr0neb0ne back view, a woman is lying in a bed on her stomach. A man is fucking her in the ass. They are having anal sex. He moves his hips up and down in fast rhythmic movements inserting his dick inside her anus and then pulling his dick out in fast thrusting movements.
A woman is laying with her legs wide spread. Her vagina is visible.
pr0neb0ne closeup, a woman is lying on her stomach. A man is fucking her in the ass. They are having anal sex. He moves his hips up and down in fast rhythmic movements inserting his dick inside her anus and then pulling his dick out in fast thrusting movements.
pr0neb0ne front view, a woman is lying in a bed on her stomach. A black man is fucking her in the ass. They are having anal sex. He moves his hips up and down in fast rhythmic movements inserting his dick inside her anus and then pulling his dick out in fast thrusting movements.
A woman is opening her mouth and looking at viewer.
