Fast
SD
Model
搜索
日语
韩语
中文
英语
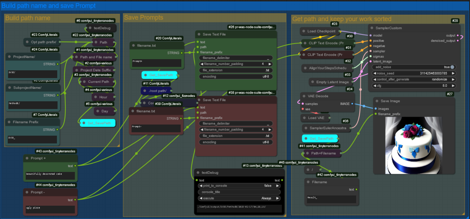
Simple Dynamic Path based on day and time to keep projects sorted
CheesecakeJohnson
3
38
工具
path formatting
v1.0
上一页
下一页
详情
模型类型
工作流
基础模型
Other
发布时间
1/17/2025
下载文件
simpleDynamicPathBasedOn_v10.zip
4.47 kB
模型描述
这是一个简单的流程,可作为模板使用,以将所有导出内容集中并分类。它会将提示保存在两个txt文件中,并与之后添加的任何图像保存操作一起保存。
此模型生成的图像
最新
最多反应
排序
未找到图像。