Fast
SD
Model
検索
日本語
韓国語
中国語
英語
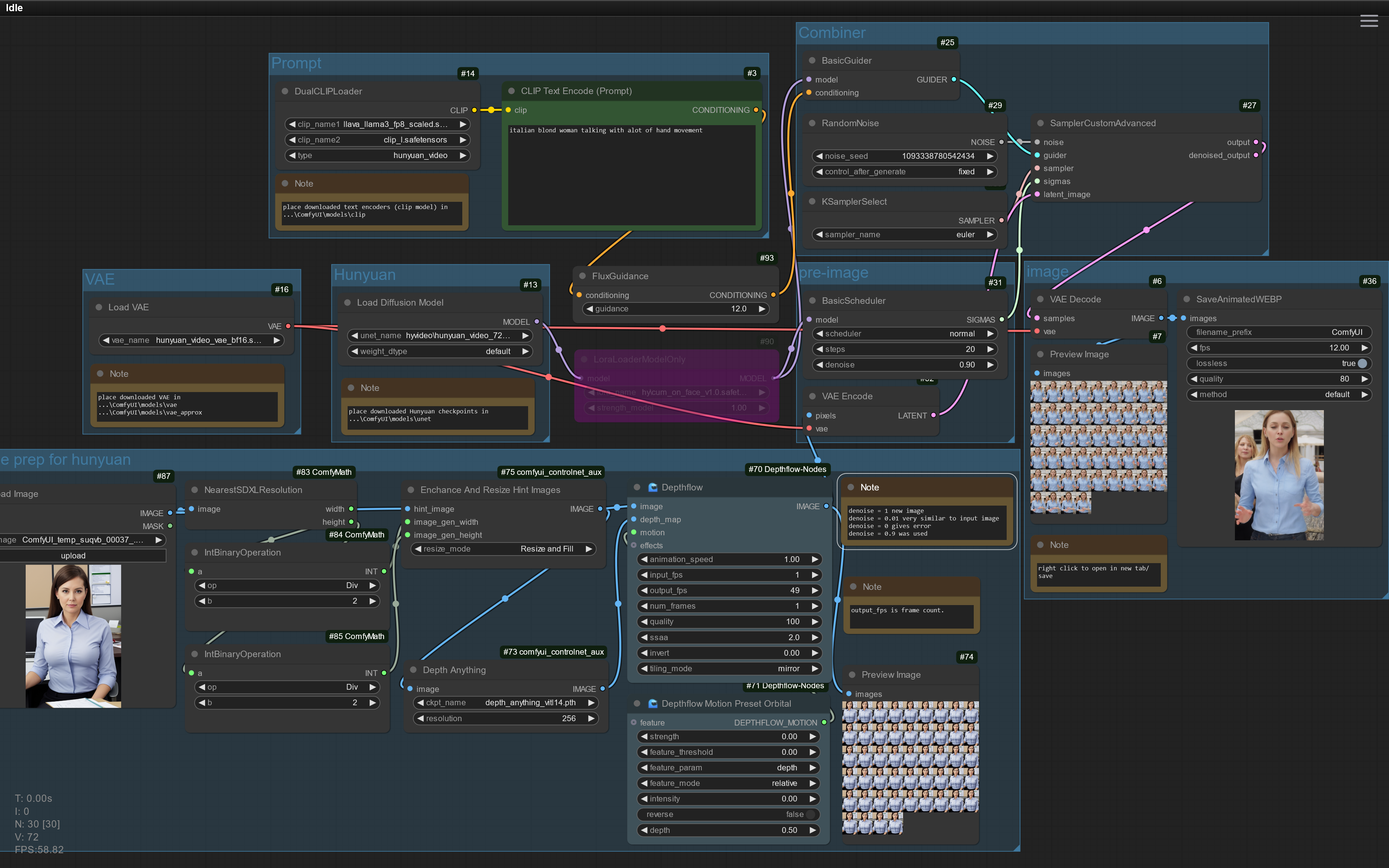
ComfyUI Hunyuan image to video using LoRAs
gblue
118
4.1K
comfyui
ツール
video
img2vid
hunyuan
v1.1 clip vision
v1.0
前のページ
次のページ
詳細
モデルタイプ
ワークフロー
ベースモデル
Hunyuan Video
公開日
1/19/2025
ファイルをダウンロード
comfyuiHunyuanImageTo_v10.zip
3.74 kB
モデル説明
Hunyuanチェックポイントを使用した画像から動画への変換。
32GB RAM、16GB VRAM / ノートパソコン 3080TI。
このモデルで生成された画像
最新
最多リアクション
並び替え
画像が見つかりません。