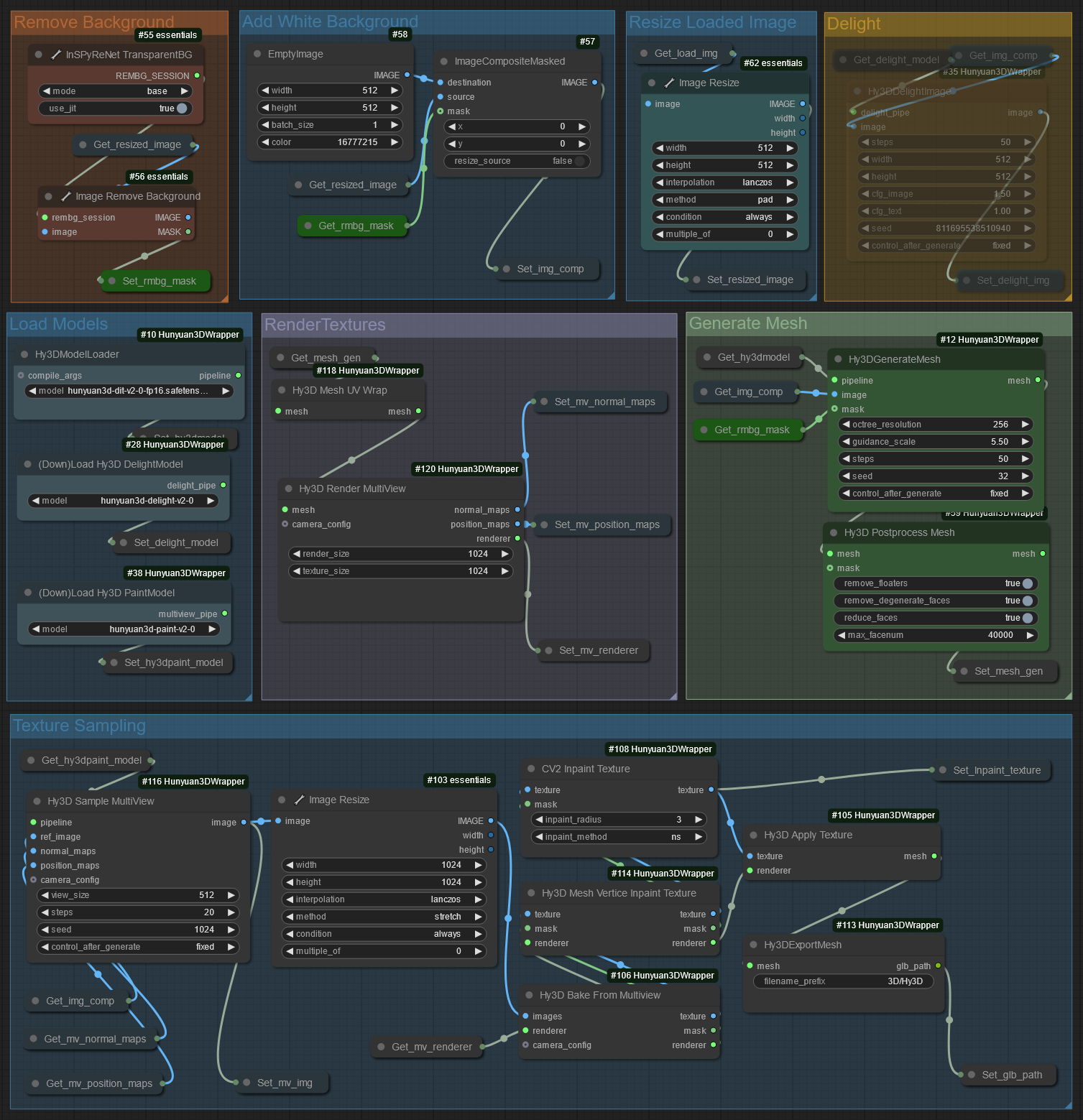
Hunyuan3D 2.0 clean image to 3D workflow
详情
下载文件
关于此版本
模型描述
这是由 Kijai 为 ComfyUI 中的 Hunyuan 3D 2.0 Wrapper 设计的简洁高效工作流:
https://github.com/kijai/ComfyUI-Hunyuan3DWrapper
版本 2.2 更新
移除了 Delight 功能(再次!)——它效果不佳,如需使用请采用 2.1 版本,或自行添加到新工作流中。
在工作流中新增了 Hy3D Instant-Meshes Remesh 节点
需安装依赖项才能正常使用:
对于 ComfyUI 可移植版,请在 python_embedded 目录下运行:
python.exe -m pip install pynanoinstantmeshes
对于 ComfyUI 的 venv 环境,请先激活 comfyui 的 venv,然后运行:
pip install pynanoinstantmeshes
请确保将模块安装到 venv 环境中,而非本地 Python 安装。
版本 2.1 更新,同步了仓库的最新变更
在纹理采样组中新增了通过切换节点启用 Delight 的选项。
版本 2.0 更新
默认关闭 Delight,并整合了 Kijai 提供的示例工作流中的新功能。
如需使用 Delight,请在“纹理采样”组中的 Hy3D Sample MultiView 节点中,将 get_img_comp 改为 get_delight,并取消静音 Delight 组。

