Watermarks removal with custom yolo model
세부 정보
파일 다운로드
모델 설명
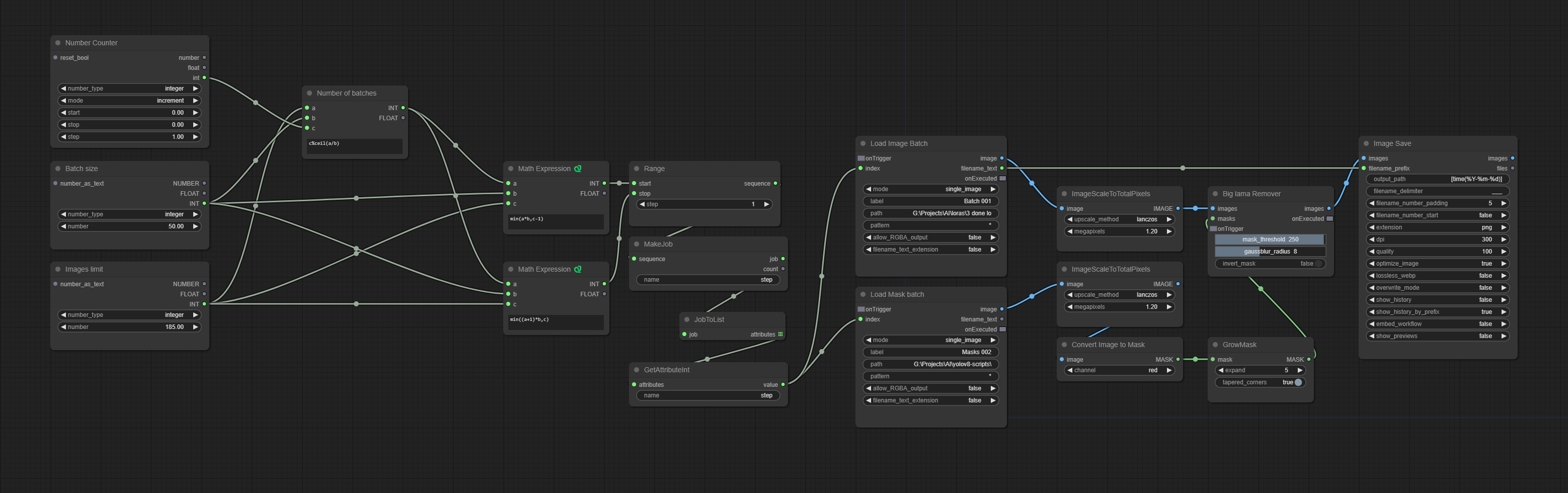
이미지 제한에 전체 이미지 수를 입력하고, 이미지 배치 로드에 이미지 폴더 경로를 입력하세요. 모델을 선택하세요(여기서는 객체 탐지 모델만 사용합니다). 분할에도 작동합니다. N 배치 수와 큐를 입력하세요. OBB의 경우 마스크는 외부에서 생성하여 워크플로우 2에서 사용합니다.
작업 반복자 커스텀 노드는 각 노드 사이에서 모델을 언로드하지 않고 작업을 배치할 수 있어 매우 빠른 속도를 제공합니다. 저는 50을 사용하며, 이는 내 RAM에 이미지를 잘 수용하며 다른 모든 것을 닫을 필요 없이 작동합니다.
워크플로우가 이미지에 내장되어 있어, 이미지를 ComfyUI 캔버스에 드래그 앤 드롭할 수 있습니다.


