Comfyui custom node - Prompt Parser

Details

Download Files

Model description

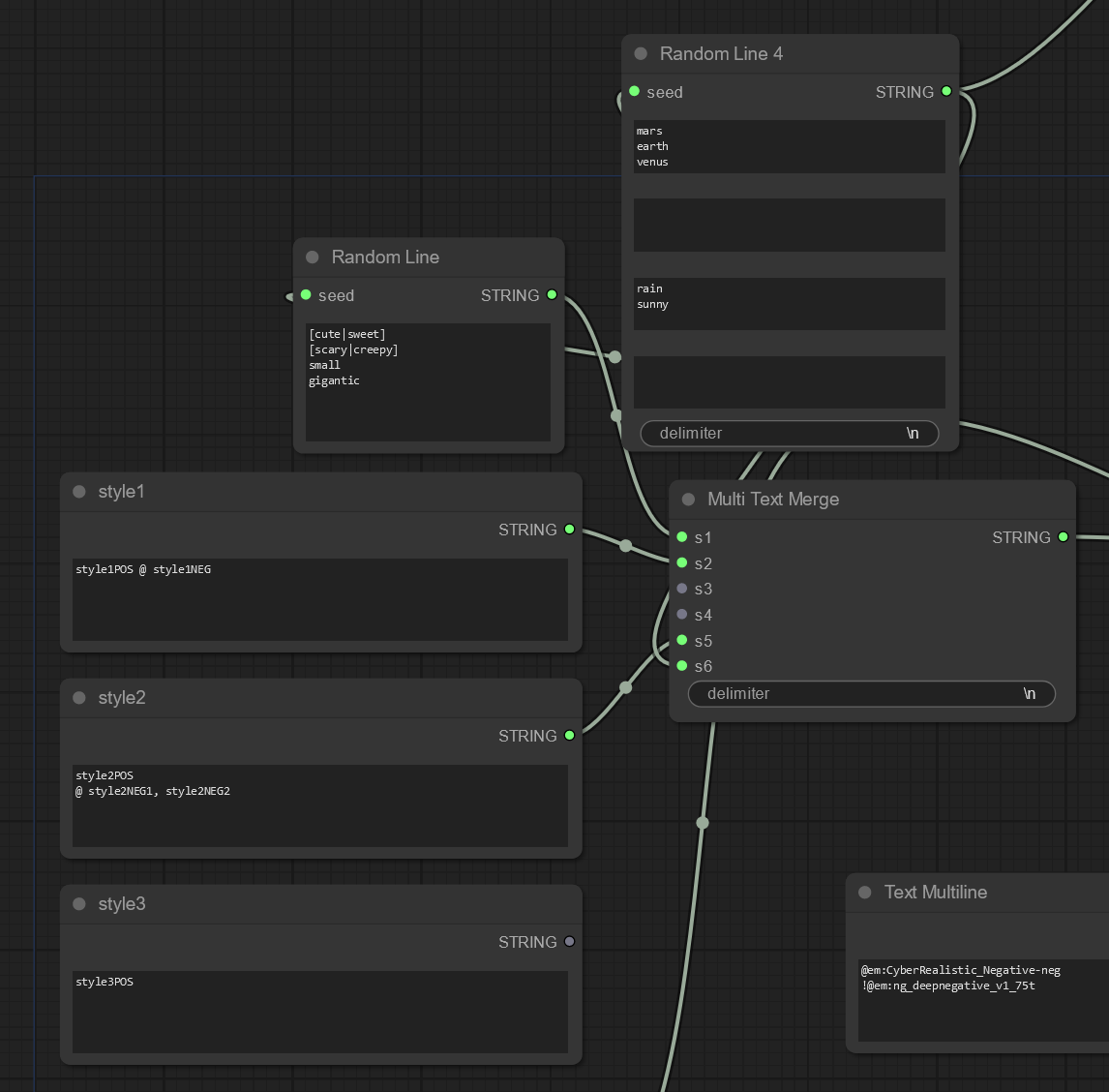
If you would like to create some funky random prompts here's some help.

Plus there's couple extra nodes I find comfy is lacking and I was able to make them.

https://github.com/tudal/Hakkun-ComfyUI-nodes/

Images made by this model

No Images Found.