GTM ComfyUI workflows including Upscaler, Detailer, Cascade, SDXL and SD1.5
Details
Download Files
About this version
Model description
I have some new and amazing upscale workflows available on my Patreon! Anyone joining the "Creators Lounge" tier also gets access to my Discord, for more workflows, images and ideas. Click here...
GalaxyTimeMachine AI Imagery | AI art in the form of digital images | Patreon
XLPlus_v3.5 is the latest version of my SDXL workflows.
This is the workflow used to create the example images for my latest "XLPlus_v3.5" model. It includes an LLM prompt enhancer, Portrait Master nodes, hands/face/eye detailers and a controlnet tile upscale.
In v4.0, the "KRestartSampler" node can be installed from:
https://github.com/ssitu/ComfyUI_restart_sampling
The dequality node is included in the zip file, and you just need to add it to your custom_nodes directory and restart ComfyUI.
v2.x now uses the new ComfyUI nodes for Cascade. Make sure you update it and install the models as recommended:
https://huggingface.co/stabilityai/stable-cascade/tree/main
stage_b.safetensors and stage_c.safetensors (you can use the bf16 versions) go in ComfyUI/models/unet
stage_a.safetensors goes in ComfyUI/models/vae
and this: https://huggingface.co/stabilityai/stable-cascade/blob/main/text_encoder/model.safetensors goes in the ComfyUI/models/clip/ folder to be loaded with the Load CLIP node in the workflow
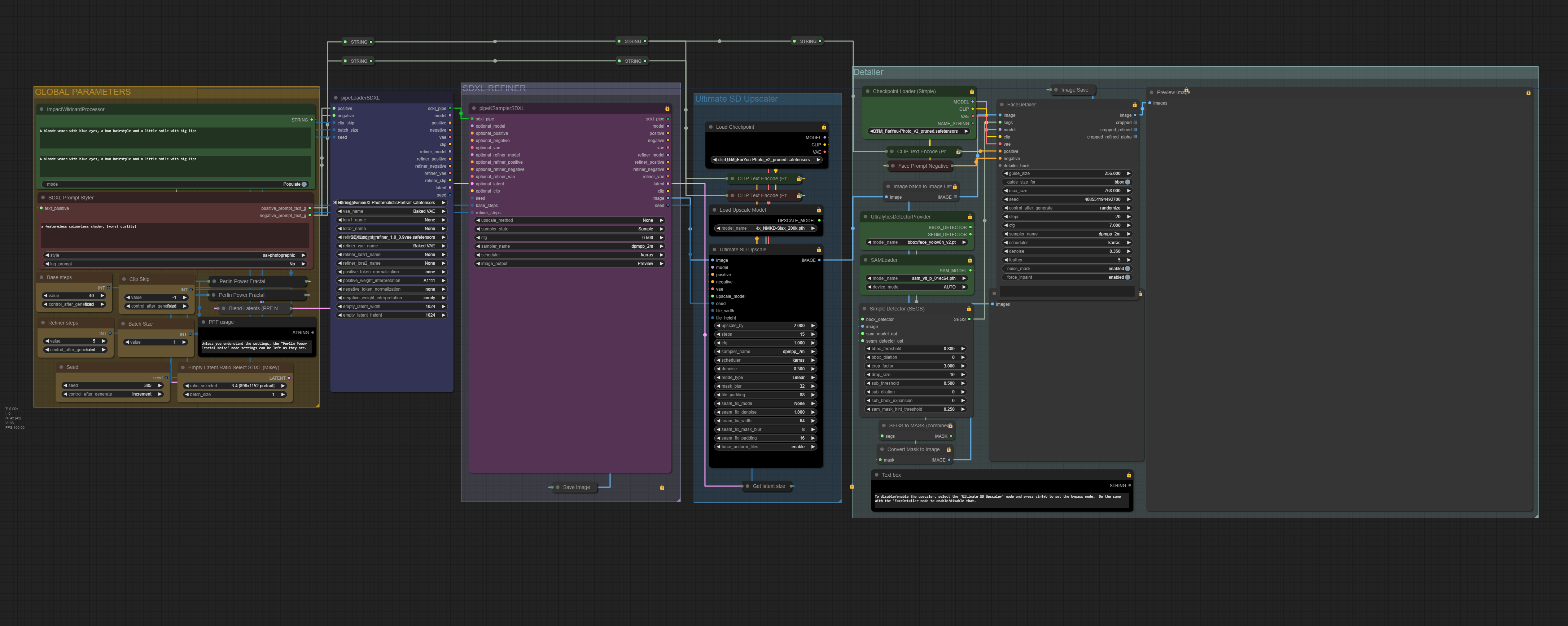
The SDXL workflow includes wildcards, base+refiner stages, Ultimate SD Upscaler (using a 1.5 refined model) and a switchable face detailer.
Now with controlnet, hires fix and a switchable face detailer.
I'd recommend installing all the custom node packs shown in the resources, and also these:
https://github.com/chrisgoringe/cg-use-everywhere
https://github.com/bash-j/mikey_nodes
https://github.com/twri/sdxl_prompt_styler
https://github.com/Derfuu/Derfuu_ComfyUI_ModdedNodes
https://github.com/BadCafeCode/masquerade-nodes-comfyui
https://github.com/space-nuko/ComfyUI-OpenPose-Editor


