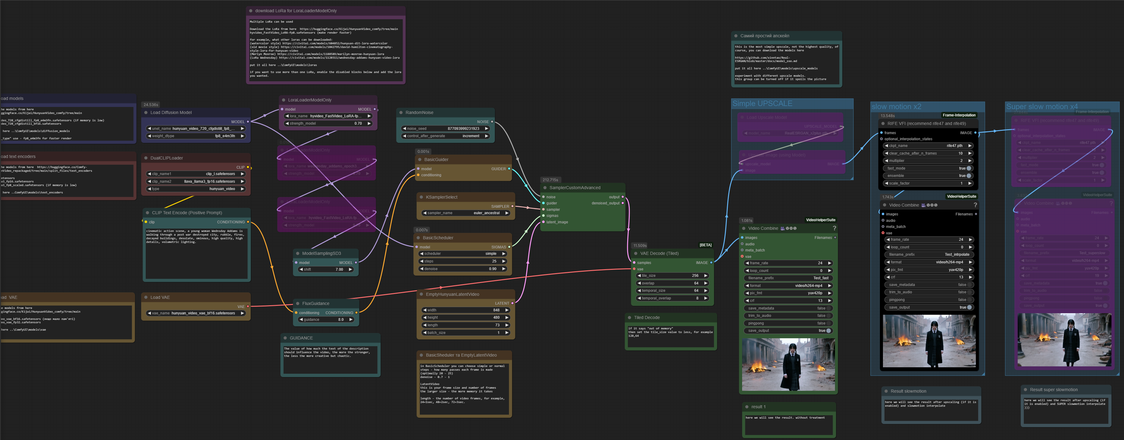
Hunyuan Video simplest workflow ComfyUI for understanding how it works +LoRa + simple upscale + slowmotion (interpolate x2, x4)

세부 정보

모델 설명

ComfyUI에서 Hunyuan을 사용하여 로컬 비디오 생성을 위한 가장 간단한 워크플로우를 제공합니다. 어떤 모델을 사용하고 어디에 연결해야 하는지 설명 포함, + LoRa 사용 예시(수요일을 기준으로), + 가장 간단한 upscale 및 슬로우 모션, + 초슬로우 모션 포함.

이 모델로 만든 이미지

이미지를 찾을 수 없습니다.