Fast
SD
Model
搜索
日语
韩语
中文
英语
ReActor Batch Barebones
Ponder_Stibbons
16
611
工具
v2.0
v1.5 Long Sources
v1.0
上一页
下一页
详情
模型类型
工作流
基础模型
SD 1.5
发布时间
4/21/2025
下载文件
reactorBatch_v20.zip
3.81 kB
关于此版本
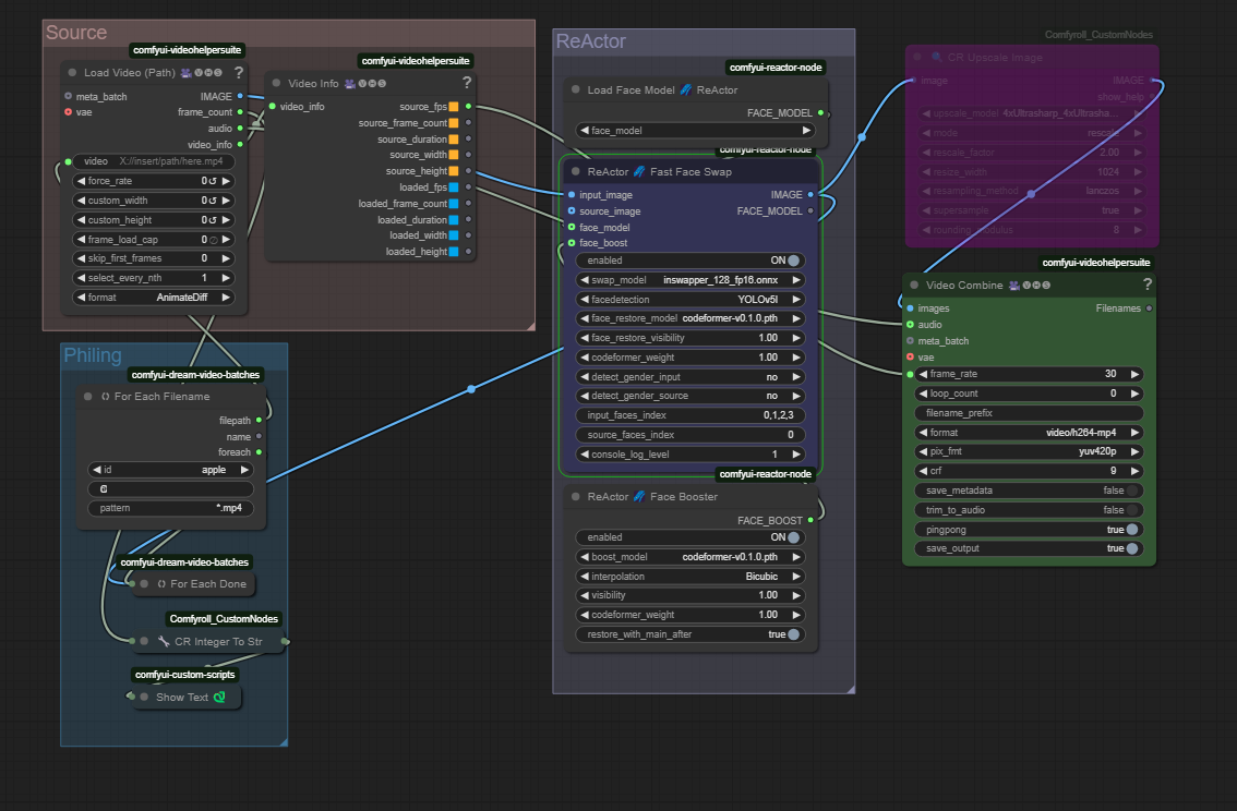
清理了空间,因为确实有人下载了它。外观应该更好看了。添加了一个默认被跳过的超分辨率节点。
模型描述
源文件夹中的任何内容都会经过反应堆。希望你开心。
此模型生成的图像
最新
最多反应
排序
未找到图像。