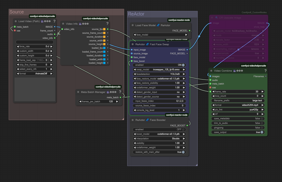
이 버전은 여러 파일을 한 번에 처리하기 위한 것이 아니라, 개별적인 방대한 파일(예: 전체 길이의 비디오)용입니다. Meta Batch Manager를 사용하여 원하는 프레임 수만큼 입력을 분할하여, 당신(즉, 저)이 이해할 수 없는 어이없는 오류를 피할 수 있습니다. 또한 편집 관점에서 보면, 먼저 ReActor를 통해 처리한 후, 고급 마스킹과 합성가 필요한 부분을 다시 편집하는 것이 더 쉽습니다. 로더에서 비디오 경로를 명시해야 합니다. 기본적으로 업스케일은 비활성화되어 있습니다. 얼굴 강조 기능도 끄며, 테스트 속도를 높이기 위함입니다. 내보내기 전에 다시 켜는 것을 잊어버렸습니다. 그리고 물론 결합기에서는 핑퐁을 끄셔야 하며, 그렇지 않으면 편안한 Comfy가 심각하게 혼동하게 됩니다.