Snoodler | Use SD LoRA's with SDXL Models | Workflow
详情
下载文件
关于此版本
模型描述
Snoodler 的 SD 1.5 至 SDXL 1.0 LoRa 工作流
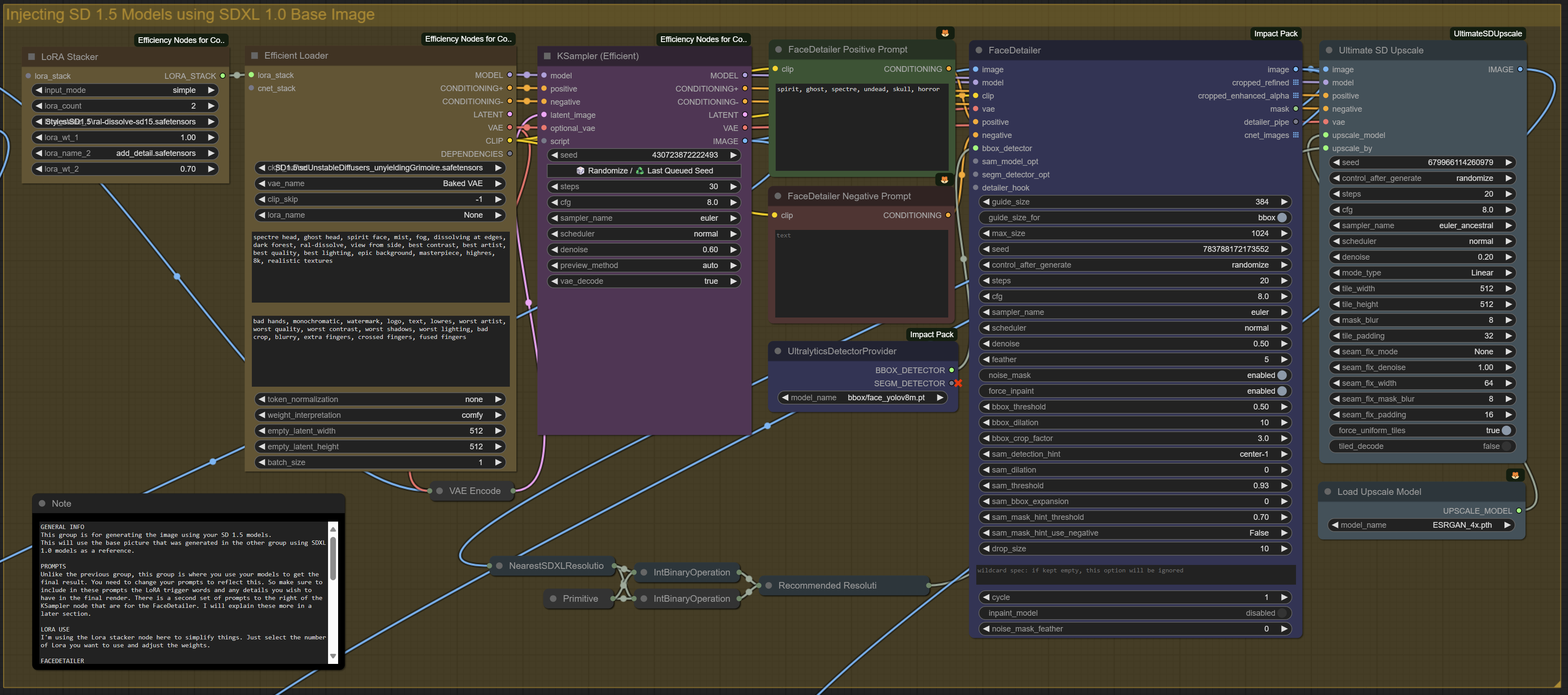
更新日期:2024年2月14日:我已发布此工作流的 V2 版本。现在结构更清晰,添加了几个自定义节点以提升易用性并保持整洁。已集成 FaceDetailer 和 UltimateSDUpscale,并新增了用于 ControlNet 实现的节点,以便尝试复现旧图像。
简介
这是一个简单的工作流,帮助您在新的 SDXL 1.0 模型中使用 SD 1.5 LoRa。轻松以 1024x1024 分辨率渲染您的旧 SD LoRa!
是否因无法在新的 SDXL 1.0 模型中使用旧的 SD 1.5 LoRa 而感到沮丧?无需再寻找其他方案!本工作流可让您使用新的 SDXL 1.0 模型生成 1024x1024 或更大尺寸的图像,并将其作为基图,供您的 SD 1.5 模型和 LoRa 进行修改。这不仅借助新的 SDXL 1.0 模型提升了图像细节与生成质量,还使您的旧 LoRa 能在高于以往 512x512 的分辨率下渲染。
现在,您可以将那些积满灰尘的旧 futanari LoRa 与 SDXL 1024x1024 渲染结果一起使用!🤣
使用提示
本工作流使用了 Efficiency Nodes 和部分 Impact Pack 节点。我在工作流中的每个分组内都添加了说明节点以协助您。请注意,如果您生成的图像异常或似乎未完全渲染,极有可能是 VAE 问题。我在说明节点中对此进行了详细解释,只需重新加载工作流即可轻松解决。
根据您所使用的 LoRa 类型,您需要考虑如何生成和提示基础图像。大多数风格类 LoRa 可自行完成全部工作。但如果您使用的是非常小众的 LoRa(例如咖啡拿铁风格),则可能需要一些创意性提示,才能生成合适的基图,以确保您的 SD 1.5 模型和 LoRa 能正确完成后续处理。
感谢!
感谢您查看我的工作流!如果您尝试后喜欢它,请留下点赞和评分。我刚接触 ComfyUI 和整个 AI 生成领域,但如果您有任何反馈或问题,欢迎随时提出,我会尽我所能提供帮助。
















