Krita Upscale Detailer (Workflow)
Details
Download Files
About this version
Model description
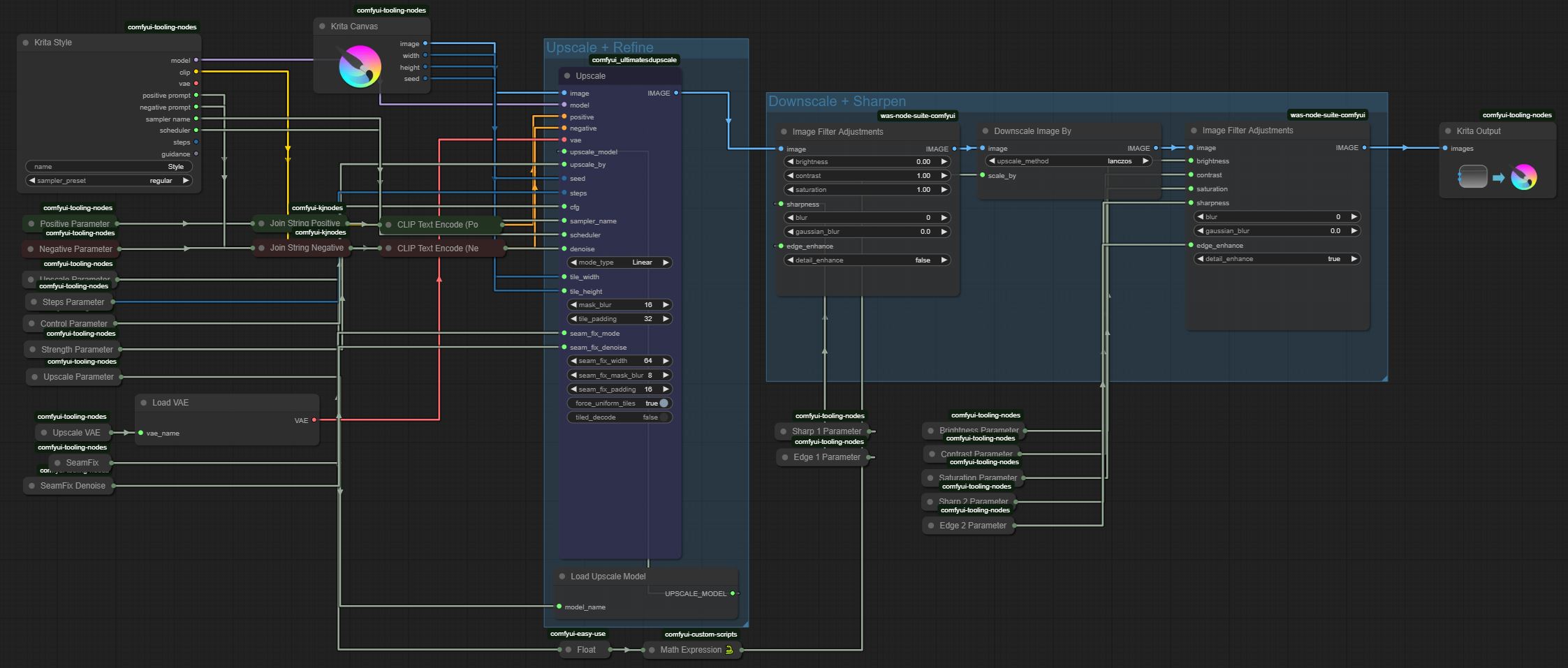
Custom Workflow for Krita's AI Diffusion Plugin. Works directly from the visible canvas. Upscale, Enhance the image, Downscale to same size. Can be used as normal ComfyUI workflow with a bypass, just connect it like you need it. There 2 two groups that work in sequence, so you do not need to use the Krita (imbedded custom workflow) if you want to use a part of this idea in another comfy workflow. ComfyUI Manager recommended to get missing nodes, as they usually not part of the Local installation of Krita's Comfy backend.
Following additional nodes are used, (Upscaler), (JKNodes), (WASNodes), (EasyUse), (CustomScripts) for Math, [(RGthree) Downscale], and of course the Krita Required custom nodes.
What the benefit? Better details, included eye fix without enlarging the image. Also works great on already upscaled ones. At least i have better results as the build in Krita Upscaler feature (it noises a lot), without destroying already present details. At the standard values are discovered by experimentation, and seems to do for my taste. At least you do not need to sharpen afterwards.
For multiple runs it can over sharpen or darken the image, as the upscale works chunk by chunk, it recommended to adjust the settings or in post to counteract this. The default 'seam' parameters work fine for the most cases, but it can produce chunk shadows on larger upscales values. Larger Upscale values works better for indicate fine details, while higher steps smoothen details. Overall works best with 30-50% denoise, depends on the picture/prompts. The Result blend very good with the source, and can be masked for fine control.
Add a revision V2 with some changes, see changelog. V1 is still good for oneshot 'txt to img', V2 is better suited for 'img to img' as its softer in the defaults.
Note: If you have problems with losing Color, saturation or brightness, use another VAE.


