Krita Upscale Detailer (Workflow)
详情
下载文件
关于此版本
模型描述
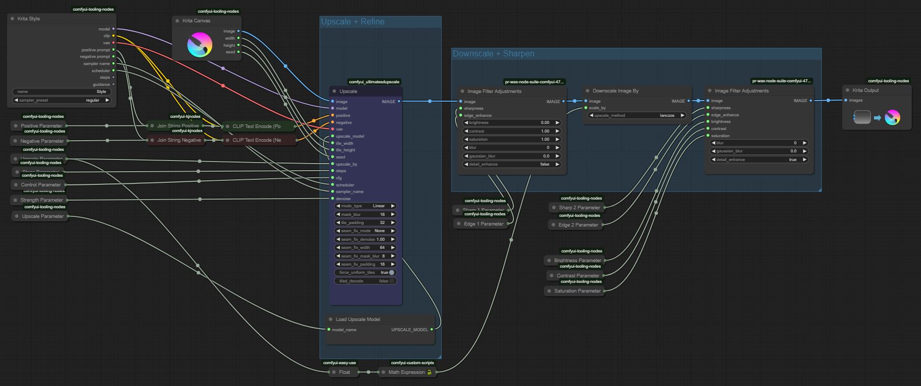
适用于 Krita 的 AI 扩散插件 的自定义工作流。可直接从可见画布操作,支持放大、增强图像、缩小至原尺寸。可作为普通 ComfyUI 工作流使用,只需按需连接即可。此工作流包含两个顺序执行的组,因此若想在其他 ComfyUI 工作流中使用其中部分功能,无需依赖 Krita 内嵌的自定义工作流。建议使用 ComfyUI 管理器获取缺失节点,因为这些节点通常不包含在 Krita 的本地 Comfy 后端安装中。
本工作流使用了以下额外节点:(Upscaler)、(JKNodes)、(WASNodes)、(EasyUse)、(CustomScripts)(用于数学运算)、[(RGthree) Downscale],当然还包括 Krita 所需的 自定义节点。
优势是什么?能获得更精细的细节,包含无需放大图像即可修正眼睛的处理。对已放大的图像效果同样出色。至少我在使用中获得的效果优于 Krita 内置的放大功能(后者容易产生噪点),且不会破坏原有细节。默认参数均通过实验得出,符合我的审美需求,至少无需后期锐化。
多次运行时可能导致图像过度锐化或变暗,因为放大是分块进行的,建议调整设置或在后期处理中加以修正。默认的“接缝”参数在大多数情况下表现良好,但在大幅放大时可能产生块状阴影。较大的放大值更有利于凸显精细细节,而更多的采样步数则会使细节更平滑。总体而言,30-50% 的去噪强度效果最佳,具体取决于图像或提示词。结果与原图融合极佳,且可使用遮罩进行精细控制。
新增修订版 V2,含若干调整,详见更改日志。V1 仍适用于单次“文本到图像”生成,而 V2 更适合“图像到图像”生成,因其默认设置更柔和。
注意:若出现颜色、饱和度或亮度丢失问题,请更换其他 VAE 模型。









