【WAN2.1】TXT to VIDEO
세부 정보
파일 다운로드
이 버전에 대해
모델 설명
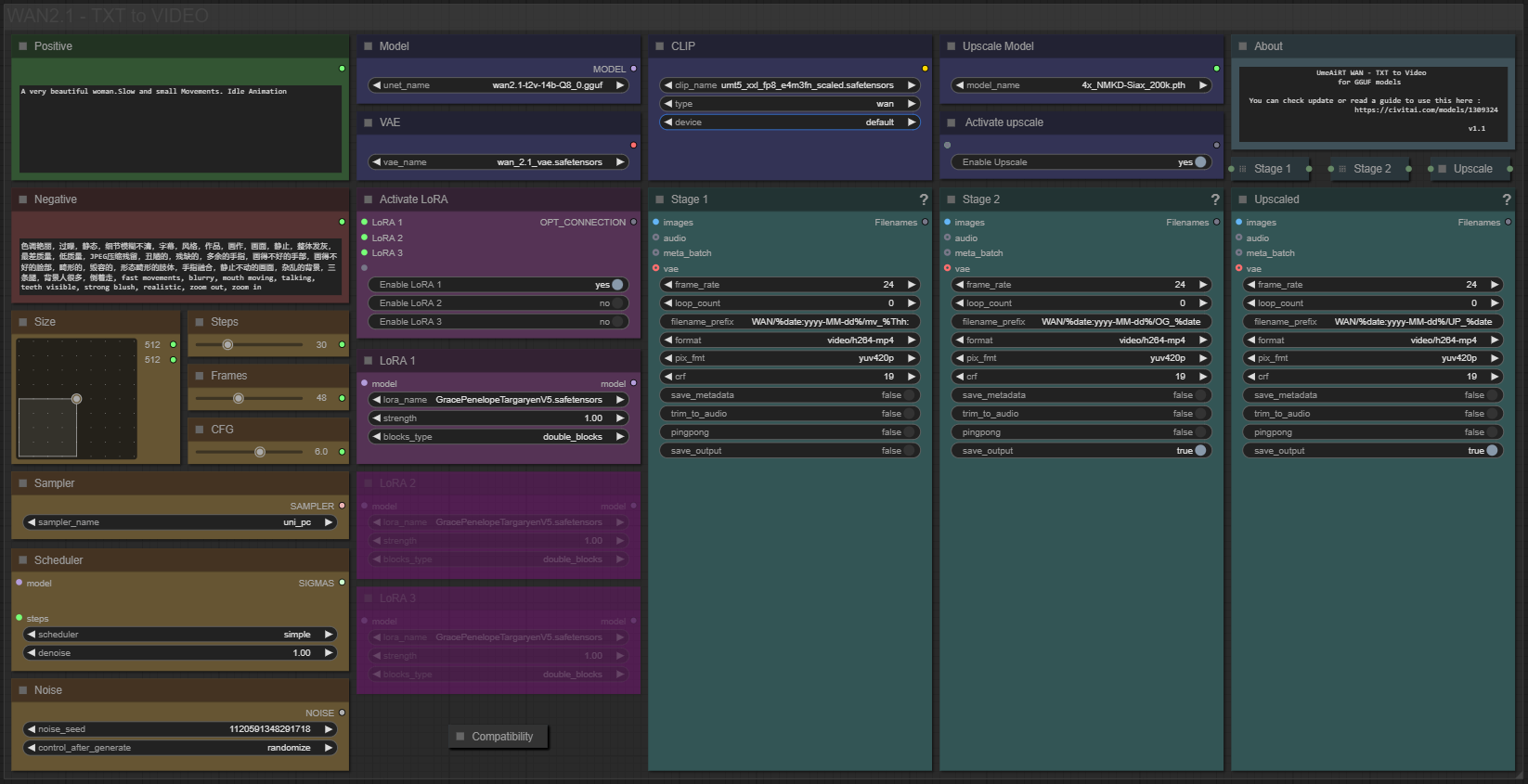
필요한 리소스:
📂파일 :
권장 사항:
24 GB VRAM: Q8_0
16 GB VRAM: Q5_K_S
<12 GB VRAM: Q4_K_S
베이스 버전용
T2V 모델: wan2.1_t2v_14B_fp8_e4m3fn.safetensors
models/diffusion_models에 저장
I2V 모델(FLUX 버전용): wan2.1_i2v_480p_14B_fp8_e4m3fn.safetensors 또는 wan2.1_i2v_720p_14B_fp8_e4m3fn.safetensors
models/diffusion_models에 저장
GGUF 버전용
T2V 양자화 모델: wan2.1-t2v-14b-QX.gguf
models/diffusion_models에 저장
I2V 양자화 모델(FLUX 버전용): wan2.1-i2v-14b-480p-QX.gguf 또는 wan2.1-i2v-14b-720p-QX.gguf
models/diffusion_models에 저장
CLIP: umt5_xxl_fp8_e4m3fn_scaled.safetensors
models/clip에 저장
CLIP-VISION(FLUX 버전용): clip_vision_h.safetensors
models/clip_vision에 저장
VAE: wan_2.1_vae.safetensors
models/vae에 저장
모든 업스케일 모델(더 이상 사용되지 않음):
리얼리스틱: RealESRGAN_x4plus.pth
models/upscale_models에 저장
📦커스텀 노드:








