Simple Flux Kontext GGUF workflow 4gb VRAM Realistic Cinematic 2Pass + Lora
Details
Download Files
About this version
Model description
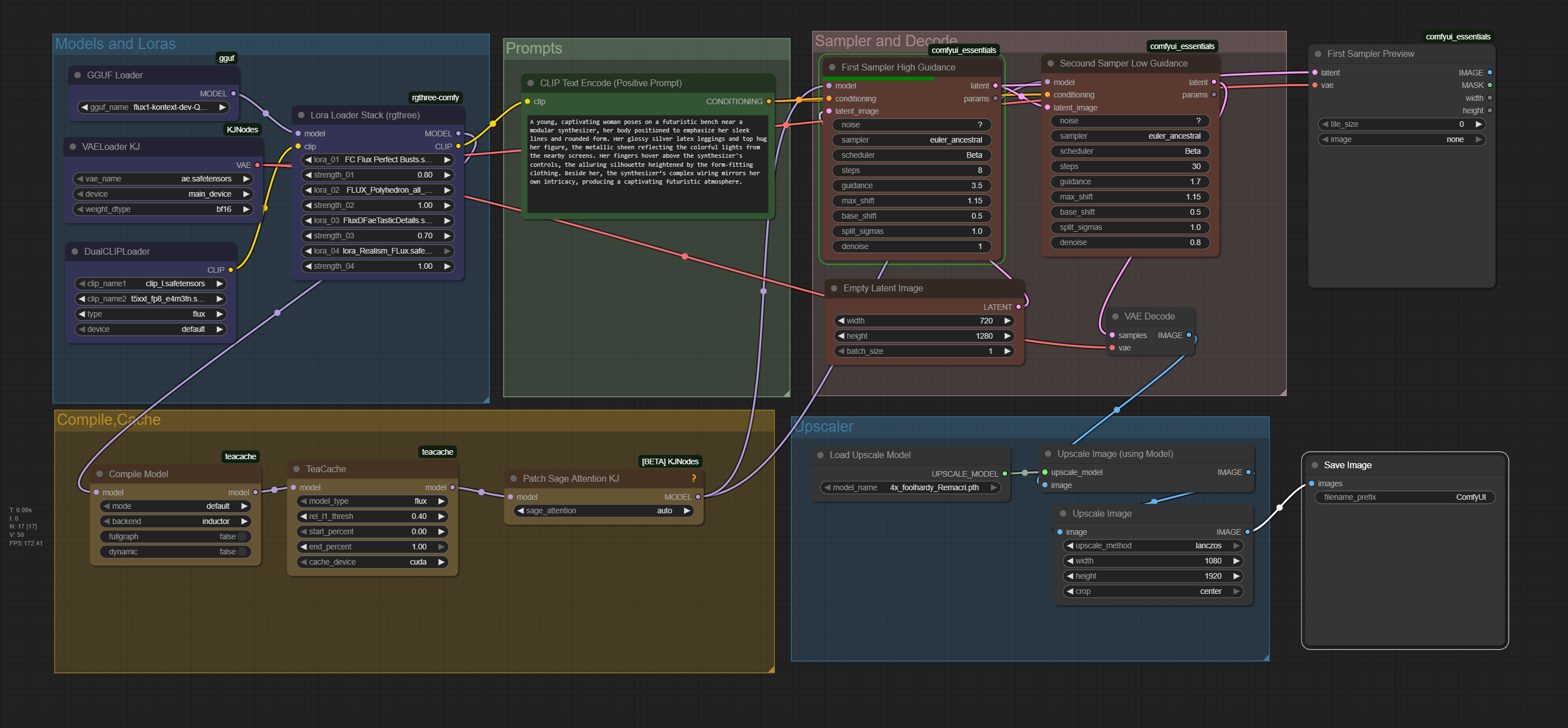
Hi! This is a simple workflow to create realistic images using Flux Dev, Schnell, Kontext or other models with only a laptop and 4GB VRAM.
The Workflow uses GGUF files , uses two samplers and torch teacache etc for speed.
In only 30 steps im getting semi realistic images with
🎥 Video Explainer:
📦 DOWNLOAD SECTION
Only MODELS (not VAE or CLIP)
VAE
CLIP
- https://huggingface.co/city96/t5-v1_1-xxl-encoder-gguf/tree/main 
- https://huggingface.co/comfyanonymous/flux_text_encoders/blob/main/clip_l.safetensors 
📖 Download Overview
- Flux Kontext = Higher quality, Image editing 
- Flux Dev = Higher quality 
- Flux Schnell = Faster, needs fewer steps to create usable images 
- PixelWave = Merged checkpoint for better realism 
⚙️ Quantization
- -q8→ Highest quality, most VRAM used
- -q5→ Least quality loss, most performance gained
- Below - -q5→ Less VRAM usage, lower quality
CLIP
- fp16→ Better textual understanding, more VRAM used
- fp8→ Less textual understanding, less VRAM used
- scaled→ less
🔗 Helpful Sources:
If you have any questions, leave a comment and I will try to help :)










