Wan2.1-1.3b CFG distill lora
詳細
ファイルをダウンロード
このバージョンについて
モデル説明
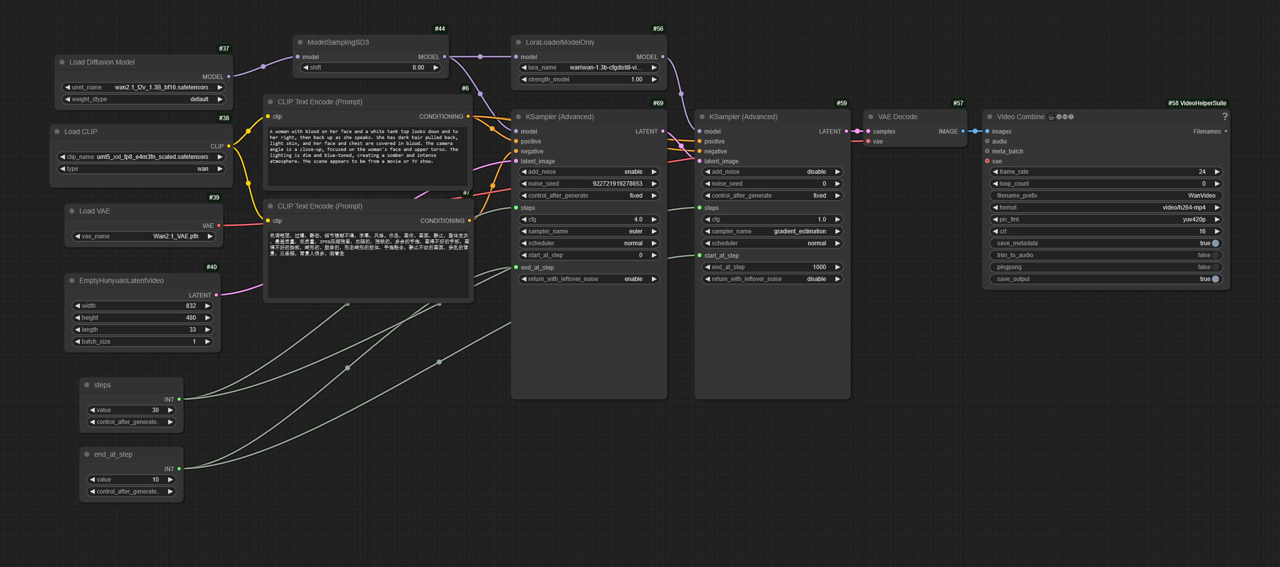
実際のCFGではなくこのLoRAを使用して生成速度を向上させます。BasicGuiderを使用するか、CFG=1.0に設定してください。
例では、上:実際のCFGのみ、下:実際のCFGと蒸留されたものでスケジュールを分割(キツネを除く、キツネは中央:蒸留のみ、下:CFGなし)
フル生成スケジュールに使用できますが、構成と品質は実際のCFGよりも低下する可能性があるため、より良い結果を得るには、最初の10〜30%のステップでLoRAなしの実際のCFGを使用し、残りのステップではCFG=1とLoRAを使用してスケジュールを分割することをお勧めします。「トレーニングデータ」に例のワークフローが含まれています。
gradient_estimationサンプラーとよく組み合わせられます。

