SesameAI CSM comfyui workflow
세부 정보
파일 다운로드
모델 설명
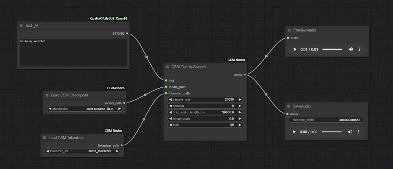
이것은 ComfyUI용으로 CSM 모델을 구현한 사용자 정의 노드입니다.
음성 생성을 위한 텍스트-투-음성입니다.
누군가 이 노드를 유용하게 사용해주길 바랍니다.
노드 링크: https://github.com/thezveroboy/ComfyUI-CSM-Nodes
이것은 ComfyUI용으로 CSM 모델을 구현한 사용자 정의 노드입니다.
음성 생성을 위한 텍스트-투-음성입니다.
누군가 이 노드를 유용하게 사용해주길 바랍니다.
노드 링크: https://github.com/thezveroboy/ComfyUI-CSM-Nodes