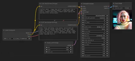
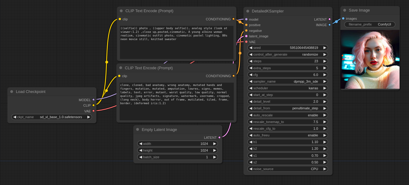
ComfyUI Detailed KSampler
详情
下载文件
模型描述
已更新:
修正了在最后几步中使用原始潜影而不是前一个潜影的问题。现在你应该能看到详细程度上的差异了。
小修正:
去噪现在是去噪,而不是计算步数。步骤计数修复。修复了一个导致下一代质量下降的错误。
第 6 版更新:
为优化起见,代码已完全重写。进度条能正确显示步骤。用 add_latents 代替了 slerp_latents 函数。detail_level 的值会保存到缓存中。如果连接了第二个模型,所有设置也会应用到它。完全修复了遮罩的应用。删除了噪音源设置。添加了 missing_steps 设置 — 在 extra_steps 开始前,跳过步骤后的步骤数(如果扩散过程已经结束,需要从后面的步骤中获取细节,则该设置非常有用)。添加了 copilot 设置 — 将根据用户设置的步骤和 cfg 自动计算 extra_steps、missing_steps 和 mimic_scale 的最佳值(可在控制台中查看新值)。
快速修复:调整动态阈值(由于显而易见的原因,现在生成的图像可能与页面上显示的图像不同)。
第 5 版更新:
已修复 ComfyUI 代码中的错误。将其分为两个节点:带有 denoise 功能的 DetailedKSampler 和带有 start_at_step 功能的 DetailedKSamplerAdvanced。默认值进行了调整。删除了三倍标准差规则(两个阈值并不好)。两个重新缩放函数被替换为一个动态阈值,由 mcmonkey 编写(进行了大量优化,算法未更改)。转换为 FreeU 版本 2。傅里叶滤波器中的阈值和缩放具有固定值。
第 4 版更新:
添加了初始文件。用 denoise 替换了 Start_at_step。添加了第二个检查点连接(两个检查点的 SD 版本必须相同),以便在额外步骤中生成。修正了加载模型的顺序。将 b1 和 b2 值的范围分别扩大了 0.0-4.0 和 0.25-2.1。
版本 3 更新:
现在,auto_rescale 有两个相互关联的设置:rescale_tonemap_to 和 rescale_cfg_to,范围从 0 到 100。添加了一个新的函数 auto_freeu,具有以下设置:b1 从 0.8 到 1.2;b2 从 1.2 到 1.6;s1 和 s2 从 0.0 到 1.4。进度条已被重写,步骤输出到控制台。代码执行顺序的微小更改:首先是 FreeU,然后是 rescale,最后是三西格玛规则。
如果出现带有 "ModelPatcher" 字样的错误,则表示需要更新 ComfyUI。如果出现带有 "data types" 字样的错误,则表示您使用的是 AMD 显卡,将来可能会有修复方法。
版本 2 更新:
为了优化,一半的代码已被重写;模型的加载/卸载已被重写;色调映射功能和设置已被替换为 CFG 重新缩放;在主要和附加步骤之间添加了基于三西格玛规则的潜在值截断(可能会影响生成物的亮度和对比度);由于无法修复,添加掩模功能已被完全删除(对于修复图像,请使用其他采样节点)。
版本 1:
来自 extraltodeus 的 Ksampler 分支,它是 BlenderNeko 的节点的分支。
一个模型(适用于任何版本的 SD);一个 VAE;一个正面和一个负面的提示;默认情况下使用 dpmpp_3m_sde karras;使用 extra_steps 代替 refiner_steps;VAE.decode 移动到返回,相应地有两个输出节点:LATENT 和 IMAGE。





