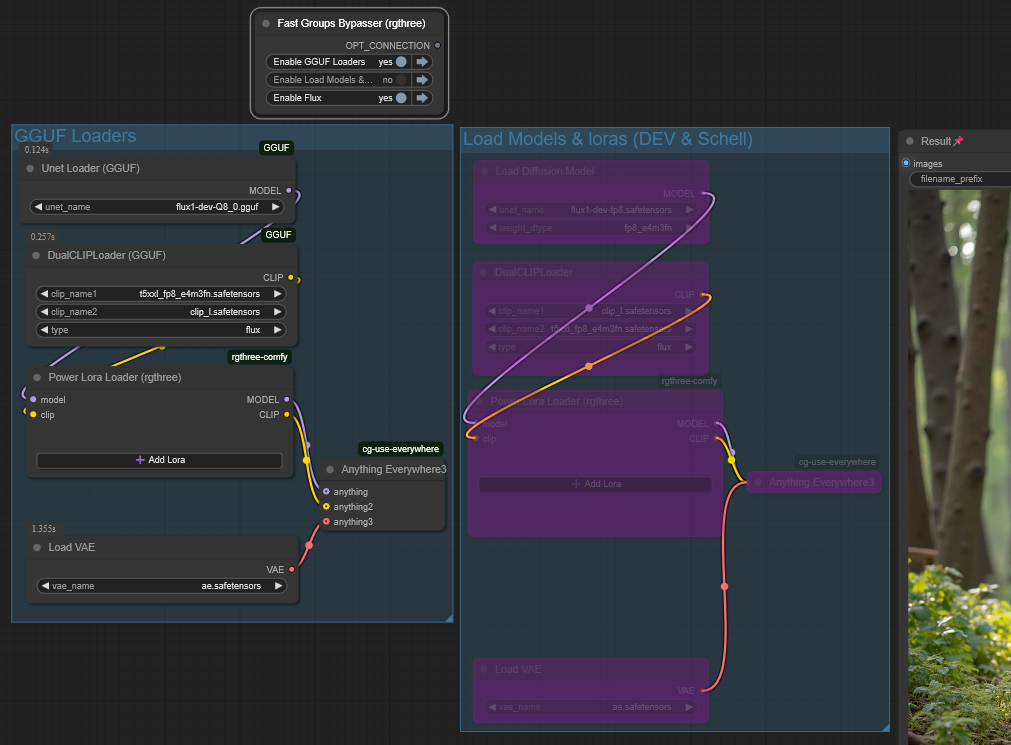
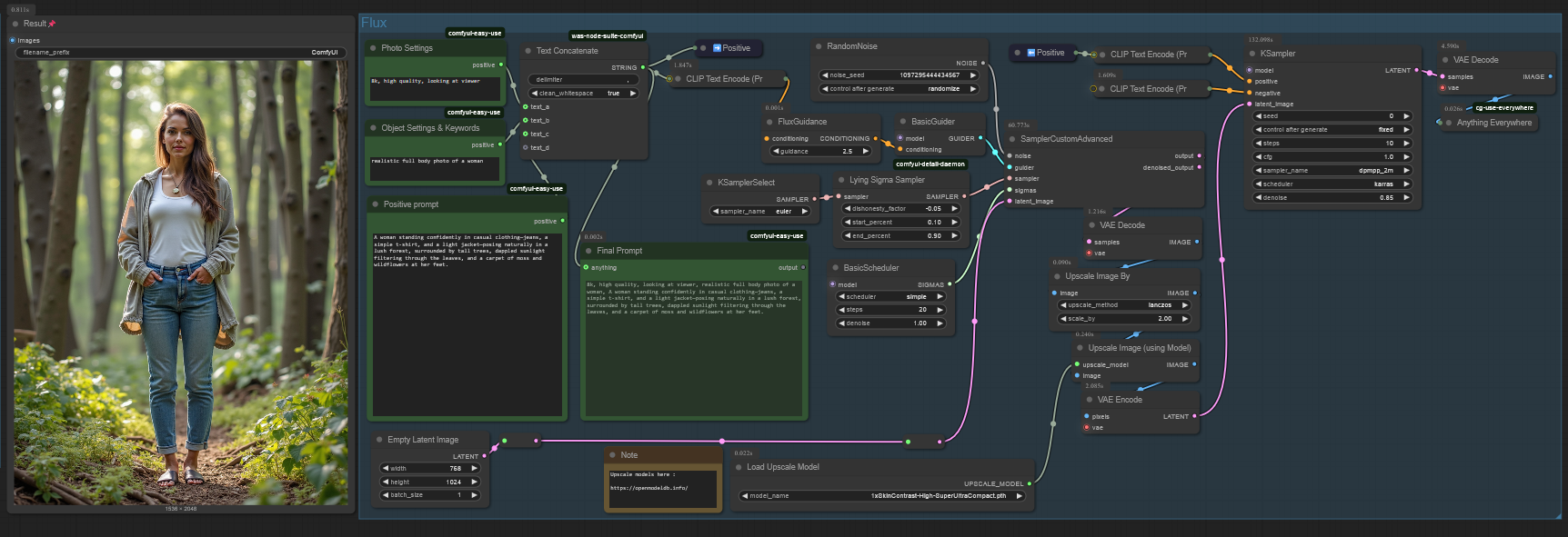
Fabin Flux Workflow - Dev/Schnell mode and GGUF (Low VRAM) mode. (Upscaler included)
Details
Download Files
Model description
My workflow for flux.
Please visit my Discord for more https://discord.gg/Axs8MgFRkh
DEV fp8 and GGUF Q8 model takes 220s on my pc:
i5 12400
32GB RAM
3060Ti 8GB.












