SAFETRIGGERS - ComfyUI Custom Nodes for READING TRIGGERS (WORDS AND PHRASES) FROM LoRAs
세부 정보
파일 다운로드
이 버전에 대해
모델 설명
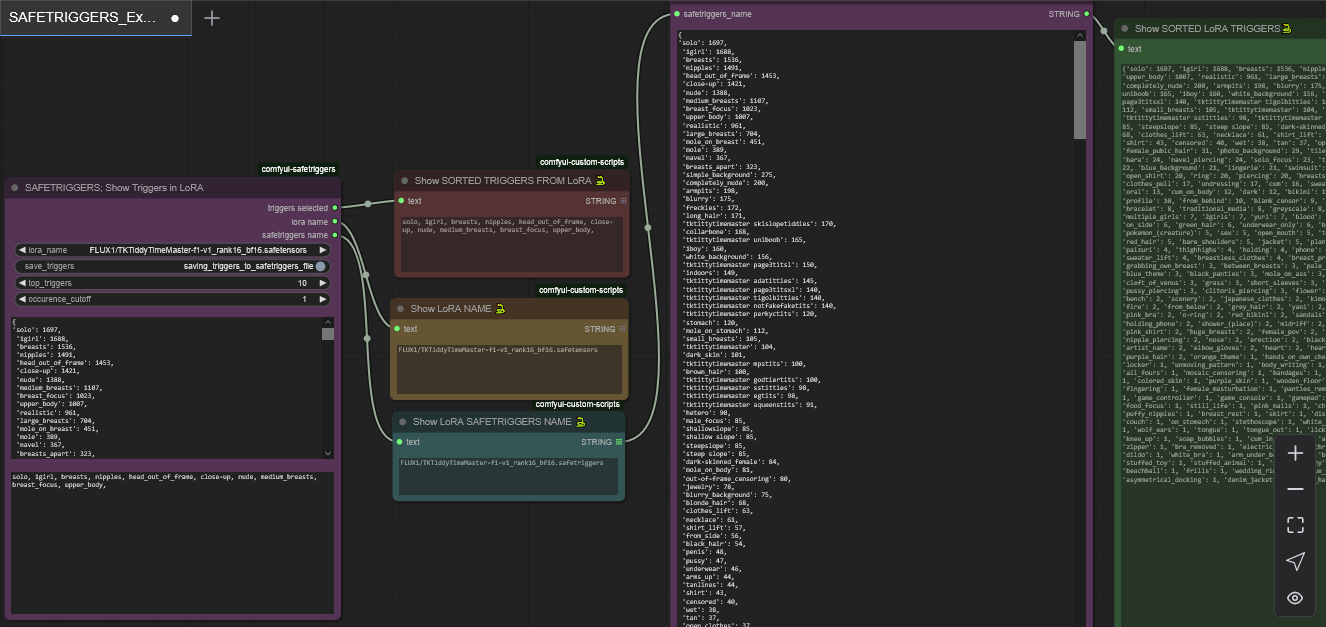
comfyui-safetriggers; ComfyUI 노드를 사용하여 LoRA에서 정렬된 트리거 읽기
LoRA를 받았는데 어떻게 활성화해야 할지 모르시나요?
LoRA를 다운로드했지만 트리거를 잊어버리셨나요?
문서가 없는 고아 LoRA를 받으셨나요?
우리는 모두 그런 경험을 했습니다!
ComfyUI 워크플로에 SAFETRIGGERS 맞춤 노드를 추가하고, 다른 도구처럼 단순히 LoRA에서 트리거를 _읽기_만 하는 것이 아니라;
트리거 정렬; LoRA를 학습하는 데 사용된 이미지에서 트리거가 얼마나 자주 등장했는지에 따라 가장 중요한 트리거를 빈도 순으로 정렬해 제공합니다.
LoRA 제작자용; LoRA가 실제로 어떤 트리거로 작동하는지 파악하세요.
불필요한 트리거 제외; 몇 번밖에 등장하지 않는 트리거는 무시하고, 가장 자주 등장한 트리거에 집중하세요.
상위 10개, 20개, N개 트리거 출력; 의미 있는 트리거만 선택하세요!
LoRA와 함께 *.safetriggers 파일 저장; LoRA에서 추출된 모든 정렬된 트리거, 트리거 단어 및 트리거 문구를 표준 JSON 형식으로 빠르게 접근할 수 있습니다.
트리거 데이터가 없는 결함 LoRA 식별; 일부 LoRA는 트리거 데이터를 전혀 포함하지 않습니다... 이제 어떤 LoRA가 그러한지 파악하여 제작자에게 문의할 수 있습니다!
LoRA 제작자용; LoRA를 세상에 내놓기 전에 미리 확인하세요!
LoRA에서 최대한의 효과를 얻을 수 있는 유용한 도구입니다.
GitHub에서 사용 가능;
[문제; GitHub가 이상한 이유로 제 페이지를 봇으로 오인하여 404 에러를 반환하고 있습니다! 현재 이 문제를 해결 중입니다. 임시로 여기서 ZIP 파일을 다운로드하여 수동으로 설치하세요. 계정 차단이 풀리면 _ComfyUIManager_를 통해 자동 업데이트되도록 설정되어 있긴 하지만, GitHub도 제 파일에 접근할 수 없습니다. 모두 매우 귀찮습니다.]
https://github.com/Davros666/comfyui-safetriggers/
지금 바로 다운로드해서 당신의 고집 센 LoRA 컬렉션을 통제하세요!


