lopi999 nodes
Details
Download Files
Model description
Also available on GitHub: https://github.com/LaVie024/comfyui-lopi999-nodes
Donate here if you want: https://ko-fi.com/lopi999
This is pretty much a series of some nodes that I got Deepseek/ChatGPT to make, specifically just for a bit of randomness that I felt like was missing from a lot of node families, and makes generating images more interesting for me, as well as testing out different concepts.
Nodes
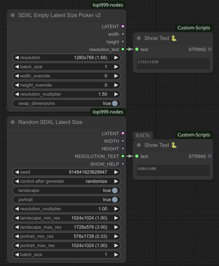
Random SDXL Latent Size
This node is sort of the one that started this collection of nodes. It is a fairly straightforward node based heavily on the Empty Latent Picker node from ComfyUI_essentials. Most of the functions are pretty self-explanitory. Landscape and portrait resolutions can either be included or excluded, and one can define what the minimum landscape and the maximum landscape resolutions should be.
Advanced Text Switch
Take the text switch node, and use built-in multiline textboxes instead of text inputs, allow for easy randomization and concatenation, and you get the Advanced Text Switch node. Technically should have code to hide textboxes that aren't in use but I guess I wasn't able to get the whale to properly code that in. Otherwise, it is perfectly functional, helps trim down on node counts when using multiple text inputs, and allows for easy randomization. Perfect for switching around artist mixes at random if using Illu/NoobAI models.
Random Normal Distribution
This node may be useful to someone. All random number generator nodes for ComfyUI seem to only follow a uniform distribution, this instead gives you one with a normal distribution, with the ability to define a min/max and the mean/std.
Zipf Scheduler
Provides a unique scheduler that I fully titled as zipf_linear. It follows Zipf's Law as a method to remove noise. It is somewhat similar to the exponential scheduler, though a bit different as it has a heavier tail. Needs around 25-30+ steps for good results.



