Workflow ComfyUi Bulk Booru Tags to TXT Files
세부 정보
파일 다운로드
이 버전에 대해
모델 설명
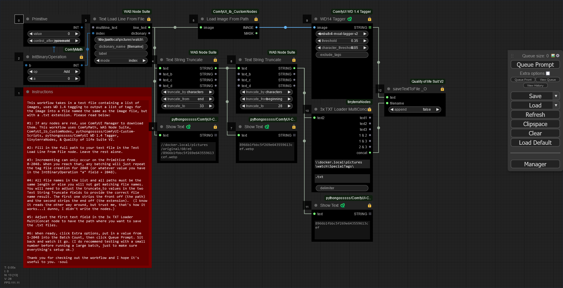
이 워크플로우는 이미지 목록이 포함된 텍스트 파일을 입력으로 받아, WD 1.4 태깅을 사용하여 이미지 파일과 같은 이름을 가진 .txt 확장자의 태그 목록 파일을 생성합니다. 아래를 읽어주세요:
#1: 어떤 노드라도 빨간색이라면, ComfyUI Manager를 사용하여 해당 노드를 다운로드하세요. 이 워크플로우는 ComfyMath, WAS Node Suite, ComfyUI_lb_CustomNodes, pythongosssss/ComfyUI-Custom-Scripts, pythongosssss/ComfyUI WD 1.4 Tagger, tinyterraNodes, 및 Quality of life Suite V2를 사용합니다.
#2: Text Load Line From File 노드에 텍스트 파일의 전체 경로를 입력하세요. 나머지는 그대로 두세요.
#3: 증가 기능은 Primitive에서만 0~2048 범위에서 가능합니다. 이 범위에 도달하면, 배치 처리는 2048(또는 IntBinaryOperation의 "a" 필드 값 + 2048)에 해당하는 태그 파일 생성을 반복합니다.
#4: 목록에 있는 모든 파일명과 모든 경로는 길이가 같아야 합니다. 그렇지 않으면 파일명이 일치하지 않습니다. 두 Text String Truncate 필드의 truncate_to 값을 조정하여 올바른 파일명을 얻어야 합니다. 첫 번째는 앞부분(경로)을 잘라내고, 두 번째는 뒷부분(확장자)을 잘라냅니다. (반대 방향으로 읽힐 수 있지만, 제가 말하는 대로 작동합니다... 저도 이 노드를 만든 건 아닙니다.)
#5: 3x TXT Loader MultiConcat 노드의 첫 번째 텍스트 필드를, .txt 파일을 저장할 경로로 조정하세요.
#6: 준비가 되면, Extra options를 클릭하고 Batch Count에 1~2048 사이의 값을 입력한 후 Queue Prompt를 클릭하세요. 기다리며 작동 과정을 관찰하세요. (대규모 배치를 실행하기 전에 작은 숫자로 테스트하는 것이 좋습니다. 모든 설정이 제대로 되었는지 확인하기 위함입니다.)
워크플로우를 확인해 주셔서 감사합니다. 유용하게 사용되길 바랍니다. -soul

