Fast
SD
Model
Search
Japanese
Korean
Chinese
English
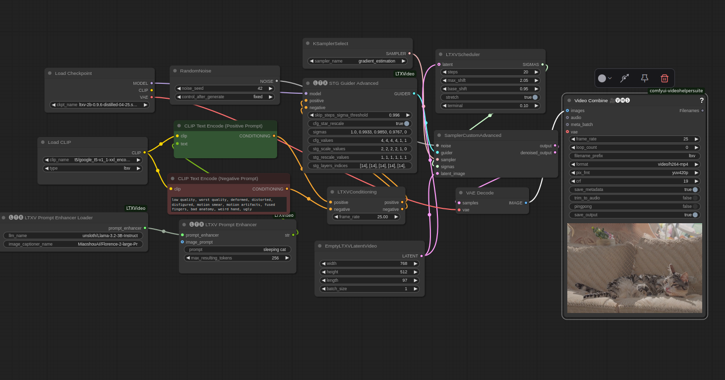
LTXVideo Workflow t2image orginal distillated
Eepol
9
218
character
workflow
ltxv
v1.0
Previous
Next
Details
Model Type
Workflows
Base Model
LTXV
Published
4/27/2025
Download Files
ltxvideoWorkflow_v10.zip
3.93 kB
Model description
LTXVideo Workflow t2image orginal distillated
Images made by this model
Newest
Most Reactions
Sort by
No Images Found.