HiFi Render and Mixed Caption Workflow
25
226
详情
下载文件
关于此版本
模型描述
EA只是出于好玩.. 你可以从图片帖子中获取相同的流程。但如果你支付 m3n3mooom 的 EA 费用,我会非常感激 🙏
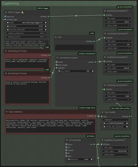
HiFi-Render 工作流是一个在 ComfyUI 中构建的复杂两阶段图像增强系统,可将低质量输入图像转化为高保真度的写实渲染效果。该工作流利用不同 AI 模型的互补优势,以实现卓越成果:
1. 草图阶段:使用 NoobAI 动漫风格模型进行初步构图与结构构建
2. 最终阶段:结合 ControlNet 引导,采用写实的 Illustrious/Pony 混合模型生成照片级真实感输出
该工作流在数据集创建方面尤为珍贵,因为它能生成高质量图像以及包含 Booru 标签、自然语言描述和风格修饰符的综合混合描述文本。





















