Aesthetics Mixed
详情
下载文件
关于此版本
模型描述
Aesthetics Mixed 是一个使用精选美学图像训练的 LoRA,旨在提升基础模型的美学效果。
目前这是一个非常实验性的模型。
我仍在寻找训练 Lumina LoRA 的最佳参数,未来会上传更优版本。
特性
基于 Neta Lumina Beta-0624 aes-expereimeent。 /model/1612109/
包含大量精选的高质量插图。
提升美学质量。
提升指令遵循能力。
支持 Danbooru 标签。
待办事项
稳定版本。
自然语言提示支持。
使用正则化图像进行训练,以获得更强的灵活性。
使用偏好优化进行训练,以获得更佳的美学效果并更符合人类偏好。
我的 RTX 3080 在长时间高强度工作后已损坏,我需要为它举行葬礼,因此可能需要一些时间才能继续工作。
后续计划(待 Neta Lumina 完成,或其它带 Danbooru 标签的全微调模型)
更多角色 LoRA。
更多风格 LoRA。
DreamBooth 模型。
全微调模型。
经过一些测试,我认为我或许也可以训练一些写实风格的模型?
示例

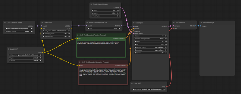
如何使用
下载 LoRA 文件。
移动至路径:
ComfyUI/models/loras/
提示词
You are an assistant designed to generate anime images based on textual prompts.<Prompt Start>aes-mixed, masterpiece, best quality,
反向提示词
You are an assistant designed to generate anime images based on textual prompts. <Prompt Start> 3d, realistic, blurry, worst quality, low quality, normal quality, freckle, disabled body, sketches, manicure, lowres, bad anatomy, bad hands, text, error, bad lamb, bad finger, extra fingers, missing fingers, extra digit, fewer digits, cropped, jpeg artifacts, signature, watermark, username, company name,
steps: 28
cfg: 5
sampler_name: res_multistep
scheduler: sgm_uniform











