Wan Vace Extend Video
세부 정보
파일 다운로드
이 버전에 대해
모델 설명
중요: 이 작업과 제 프로토타입 워크플로우를 더 테스트한 결과, 이 버그는 워크플로우에 있지 않습니다. 가장 최근의 ComfyUI 업데이트 후 Wan 2.2 기능이 도입되면서 동작 방식에 변화가 생긴 것으로 보입니다. 해당 업데이트 이후, for-loop 노드가 이전과 다르게 이상하게 동작합니다. 시스템은 빠르게 처리되지만, 브라우저에서는 매우 느리게 작동합니다. 콘솔 출력에는 작업이 완전히 종료되었다고 표시되지만, 브라우저 인터페이스는 여전히 10분 이상 걸려야 완료됩니다.
업데이트: 제가 시도한 모든 방식에도 불구하고, 브라우저 프로세스는 여전히 매우 느립니다. 브라우저 UI에 JavaScript 변경 사항이 도입되어 ComfyUI 서버 프로세스보다 뒤처지는 것으로 추정됩니다. 이 문제의 유일한 실제 해결책은 렌더링이 완료된 후 브라우저 페이지를 다시 로드하는 것입니다. 콘솔을 열어두면 워크플로우의 진행 상황을 볼 수 있으며, 완료 시점을 확인할 수 있습니다. 그때 브라우저에서 단순히 '새로고침' 버튼을 클릭하면 됩니다. 불편하긴 하지만, 제가 지금까지 발견한 유일한 해결 방법입니다.
좋은 소식은, 이 버전이 사용하는 방식처럼 RAM을 과도하게 소모하지 않는 대체 루프 방법을 찾았다는 것입니다. 곧 이 방식을 포함한 새 버전을 출시할 계획입니다. 그동안, 불포화 기능을 간단히 끄면 이 문제를 완전히 피할 수 있습니다.
이 워크플로우에 대한 중요한 기여는 pftq가 제작한 세미리스 비디오 확장 워크플로우에 있습니다. 이 워크플로우는 제가 이 기능이 존재한다는 것을 처음 알게 해주었고, 현재 버전을 만드는 데 기초가 되었습니다. pftq의 워크플로우는 Kijai의 Wan Wrapper 노드를 사용하므로, 모든 옵션과 확장 기능을 활용하려면 Wrapper 노드를 사용하는 pftq의 워크플로우를 시도해 보세요. 본 워크플로우는 Wan 처리에 ComfyUI 내장 노드만 사용합니다.
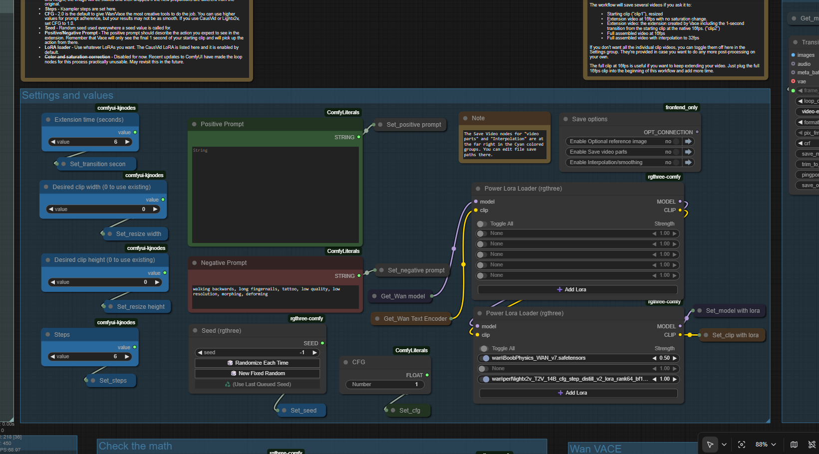
이 워크플로우의 목표 중 하나는 가능한 한 프로세스를 자동화하는 것이었습니다. Vace가 간격을 채우도록 하려면, 먼저 적절한 위치에 마스킹이 적용된 두 개의 사용자 정의 비디오를 만들어야 합니다. 이 작업은 훌륭한 편집 소프트웨어 없이 수행하기 매우 번거롭지만, 간단한 확장 마스크는 ComfyUI가 몇 가지 사용자 정의 노드를 활용하면 충분히 구현할 수 있습니다. 이 워크플로우는 그 노력의 결과물입니다.
워크플로우는 크게 보이지만, 모든 모델이 올바르게 로드되고 비디오 저장 경로가 원하는 대로 설정되면, 상단 왼쪽의 세 그룹만 사용하면 됩니다. 시작 클립을 설정하고, 스텝 등의 기타 값을 설정한 후 워크플로우를 실행하고 결과를 확인하면 됩니다. 모든 마스킹, 리사이징, 프레임 보간/스무딩이 자동화됩니다.
이 비디오 확장 워크플로우는 제가 이전에 개발한 Wan 클립 결합 워크플로우를 기반으로 합니다. 이 단순화된 버전은 시작 클립을 사용하여 Wan과 Vace를 이용해 비디오를 확장하도록 설계되었습니다.
나머지 모든 그룹 아래에는 모든 기능이 공개되어 있으므로 원하는 대로 자유롭게 수정해 보세요. 예를 들어, Model Sampling Shift 값과 같은 몇 가지 숨겨진 설정이 있어 수정하고 싶을 수 있습니다.
제 시스템에서는 여기서 제공하는 기본값을 사용할 때, 16GB VRAM을 가진 그래픽 카드가 공유 GPU 메모리를 사용하지 않고 블록 스왑 없이도 이 워크플로우를 안정적으로 실행합니다. 일반적으로 약 14.2GB의 VRAM을 사용하며, 시스템 환경에 따라 다를 수 있습니다.
즐겁게 사용하시길 바랍니다.



