Deathspike's Workflows
詳細
ファイルをダウンロード
モデル説明
これらのワークフローは NanoMix と共に使用することを目的として設計されています。
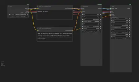
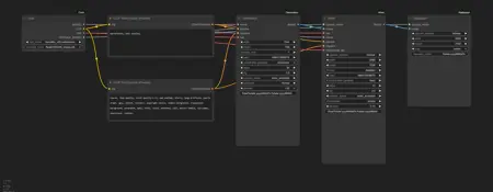
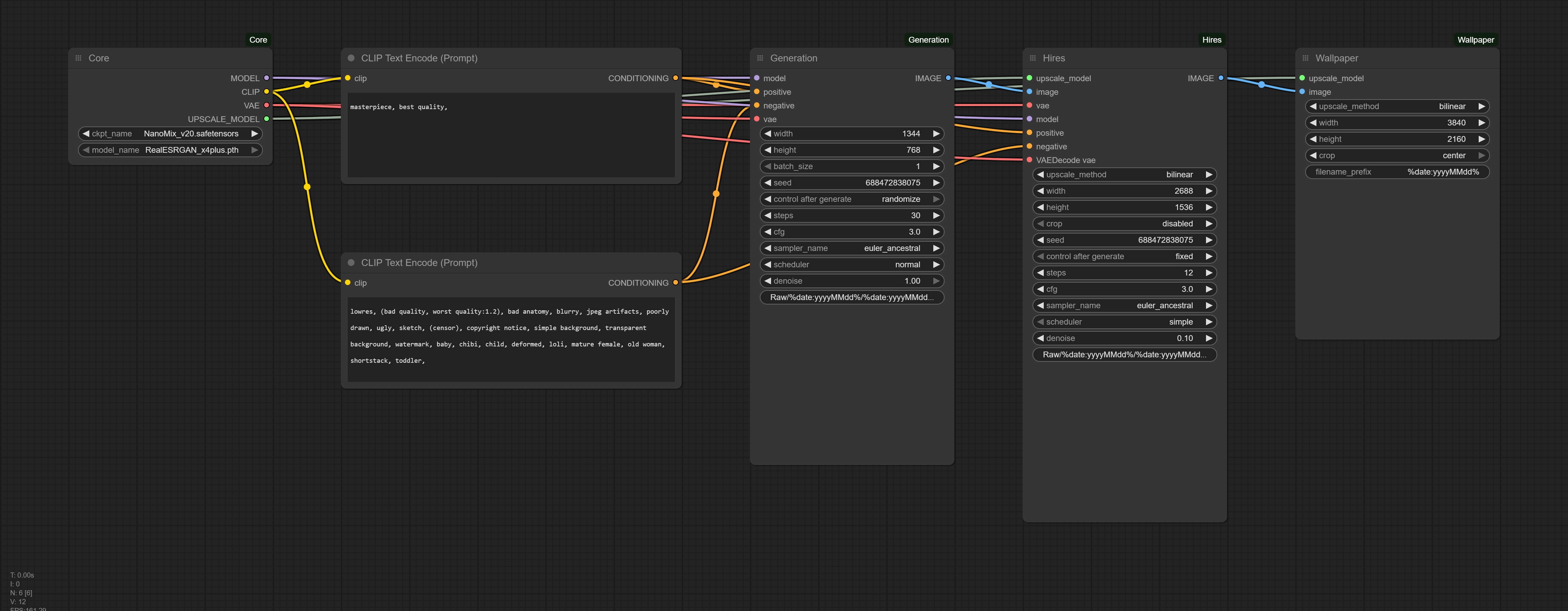
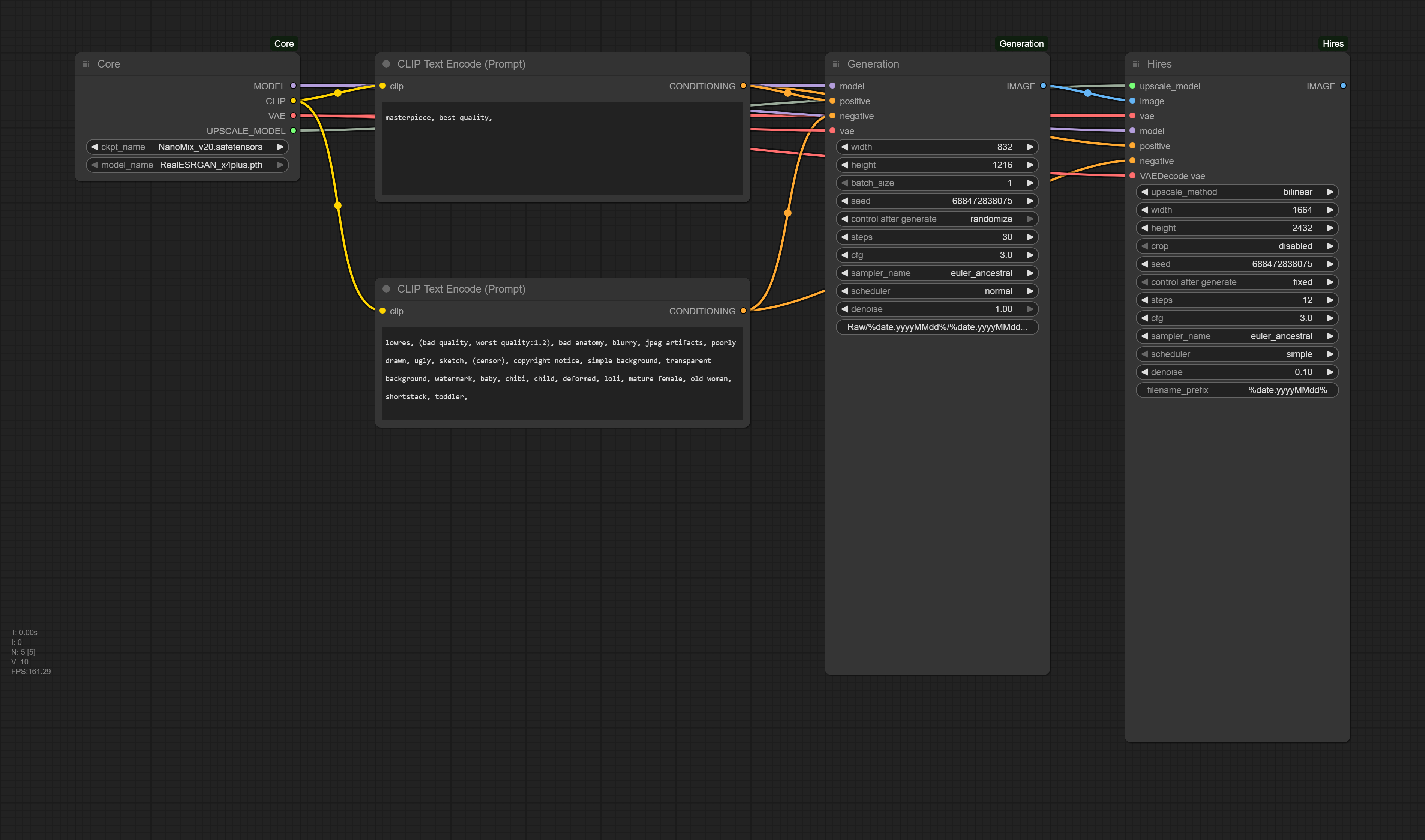
単一文字ワークフロー:
単一文字ワークフロー は、ComfyUIのネイティブノードのみで構成されており、カスタムノードは不要です。シンプルさを保つため、清潔で最小限のグループ化ノードに整理しました。これにより、技術的な詳細に煩わされることなく、プロンプトに集中できます。単一キャラクターの生成やシンプルな構図に最適です。ポートレートには Deathspike.Default、壁紙には Deathspike.Wallpaper を使用してください。
複数文字ワークフロー
複数文字ワークフロー は、2人以上のキャラクターを対象に設計されており、各キャラクターを明確かつプロンプトに正確に再現します。このワークフローでは、私のTiled Attention Coupleノードを使用し、グループ化ノードで構成されており、可能な限り清潔でユーザーフレンドリーになるように設計されています。シンプルな2キャラクター設定から始めて、3人、4人、またはそれ以上のキャラクターに対応できるように拡張できます。ポートレートには Deathspike.Default.Tiled、壁紙には Deathspike.Wallpaper.Tiled を使用してください。




