ComfyUI beginner friendly WAN 2.1 GGUF Outpaint Workflow (With LORAs) by SarcasticTOFU
Details
Download Files
Model description
This is a very simple ComfyUI beginner friendly Outpaint workflow that will work with a single WAN 2.1 GGUF model with multiple LORAs (This workflow does require ComfyUI's LORA Manager plugin to function. It is a good idea to install both ComfyUI manager and LORA Manager plugin to help you easily download and manage Checkpoints, LORAs and other resources. Not only these two are helpful for this workflow but they will help you a lot in any other cases). You need a Hugging Face account to download your necessary WAN 2.1 files (Details are mentioned below). Make sure you install GGUF addon for ComfyUI using ComfyUI manager and place the correct files in correct places. Also check out my other workflows for SD 1.5 + SDXL 1.0, SD 3.5, HiDream and Flux.
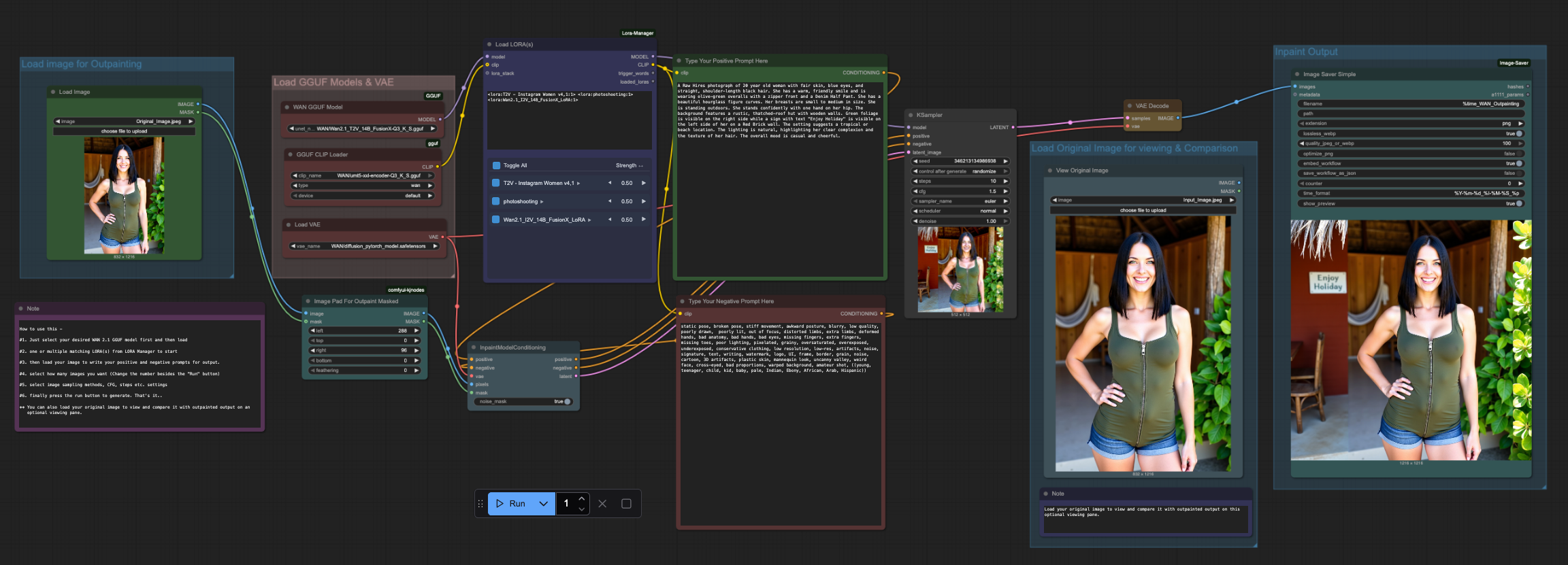
How to use this -
#1. Just select your desired WAN 2.1 GGUF model first and then load
#2. one or multiple matching LORA(s) from LORA Manager to start
#3. then load your image to write your positive and negative prompts for output.
#4. select how many images you want (Change the number besides the "Run" button)
#5. select image sampling methods, CFG, steps etc. settings
#6. finally press the run button to generate. That's it..
** You can also load your original image to view and compare it with outpainted output on an optional viewing pane.
Enjoy!
### To use this workflow you need to log into huggingface and download necessary files from there (I also included a text file on the archive that has the workflow file, in which you will find even more links for essential downloads for my other workflows) -
# Download Links for WAN 2.1 Checkpoints
https://huggingface.co/city96/Wan2.1-T2V-14B-gguf/resolve/main/wan2.1-t2v-14b-Q3_K_S.gguf
# Download Links for WAN 2.1 Encoders
https://huggingface.co/city96/umt5-xxl-encoder-gguf/resolve/main/umt5-xxl-encoder-Q3_K_S.gguf
# Download Links for WAN 2.1 VAE




